921x
003613
2024-04-05

地震配置

Erdbebenkonfigurationen sind derzeit für den Stahlbau nach folgenden Normen verfügbar:

  • AISC 360
  • CSA S16

Diese Konfigurationen steuern die Kriterien, nach denen der Erdbebennachweis eines Objekts geführt wird. Hier können Sie das Typ des seismischen tragenden Systems (SFRS) für den Erdbebennachweis gemäß AISC 341 [1] oder CSA S16 [2] definieren.

信息

Das Konzept der Designkonfigurationen wird im Kapitel Stahlbau beschrieben.

Die Erdbebenkonfiguration kann in den Globalen Einstellungen aktiviert werden.

重要

Die Vorgaben einer Erdbebenkonfiguration gelten für alle Mitglieder und Mitgliedsgruppen mit dieser zugewiesenen Konfiguration. Wenn einem Objekt in der Liste Zu bemessende Objekte keine Konfiguration zugewiesen ist, werden für dieses Objekt keine Nachweise geführt.

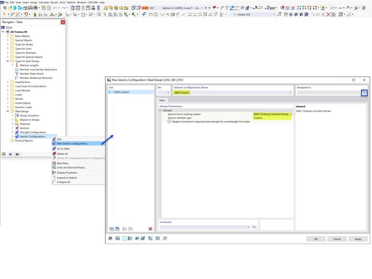
AISC 360

Allgemein

In dieser Kategorie definieren Sie das seismische tragende System und den Stabtyp.

Seismisches tragendes System

In der Liste stehen fünf Typen seismischer tragender Systeme (SFRS) zur Verfügung.

Stabtyp

Verwenden Sie die Liste, um den seismischen Stabtyp festzulegen. Die Optionen hängen von dem ausgewählten SFRS ab.

Je nach ausgewähltem SFRS-Typ und Stabtyp sind verschiedene Einstellungen und Eingaben zu berücksichtigen. Diese Optionen sind in der folgenden Tabelle zusammengefasst. Der Stabtyp „Strut“ ist für mehrgeschossige Verbände reserviert (zukünftige Version).

Erdbebenlast unter Berücksichtigung der Überfestigkeit einbeziehen

Der Überfestigkeitsbeiwert Ωo ist ein Verstärkungsfaktor, der auf die Kräfte in bestimmten Bauteilen im Erdbebenlastpfad angewendet wird. Ziel ist es, ein Versagen eines schwachen Glieds zu verhindern, bevor die vollständige Energiedissipation erreicht wird und das Duktilitätspotenzial des primären SFRS ausgeschöpft ist. Damit beispielsweise die Diagonalstrebe in einem Stahlverbandsystem plastisch wird und Energie kontrolliert dissipiert, müssen alle anderen Elemente des Lastpfads (z. B. Verbindungen, Stützen und Kollektoren) stärker sein als die maximal zu erwartende Tragfähigkeit der Strebe. Daher basiert die Bemessung dieser Bauteile auf der verstärkten Last unter Anwendung des Überfestigkeitsbeiwerts.

Wenn das Kontrollkästchen „Erdbebenlast unter Berücksichtigung der Überfestigkeit einbeziehen“ aktiviert ist, werden die Überfestigkeitsbeiwerte in den Lastkombinationen berücksichtigt. Dadurch wird der Stab mit den verstärkten Lasten bemessen. Stützen müssen immer mit den verstärkten Lasten bemessen werden, daher wird die Option zum Deaktivieren nicht angezeigt. Gleiches gilt für Träger in OCBF.

提示

Die Überfestigkeitsbeiwerte können im Register „Normen I“ des Dialogs „Basisangaben“ eingestellt werden (siehe FAQ Overstrength Factors).

Stützenfestigkeit: Momente für Grenzzustand der Überfestigkeit vernachlässigen

Alle Stützen in einem seismischen tragenden System (SFRS) müssen mit Überfestigkeitslasten bemessen werden. In vielen Fällen muss die verstärkte Normalkraft nicht mit den gleichzeitig auftretenden Biegemomenten kombiniert werden. Die Option, alle Biegemomente, Querkräfte und Torsionen für den Grenzzustand der Überfestigkeit von Stäben des Typs column zu vernachlässigen, ist standardmäßig aktiviert.

Für Standardlastkombinationen ohne Überfestigkeit aus der Erdbebenlasteinwirkung wird die kombinierte Beanspruchung gemäß AISC Kapitel H überprüft. Bei Lastkombinationen mit Überfestigkeit wird die Prüfung nach Kapitel H ignoriert, wenn die Option „Momente vernachlässigen“ aktiviert ist. Gemäß AISC 341-16 müssen sowohl Standard- als auch Überfestigkeits-Lastkombinationen überprüft werden. Dies ist in Beispiel 4.3.2 des AISC Seismic Design Manual dargestellt.

Träger / Stütze / Verbandsstrebe

Die Optionen der zweiten Kategorie hängen von dem oben ausgewählten seismischen tragenden System und Stabtyp ab.

Abstand von der Stützenvorderkante zum plastischen Gelenk

Die Lage des plastischen Gelenks Sh und die Stützenhöhe dc werden verwendet, um die erforderliche Biege- und Querkrafttragfähigkeit der Träger-Stützen-Verbindung zu ermitteln.

Stabilisierungsaussteifung für V-Rahmen prüfen

Eine Stabilisierungsaussteifung von Trägern ist für Träger in IMF und SMF erforderlich, um seitliches Kippen zu verhindern. In SCBF gilt diese Anforderung für Träger mit V- oder umgekehrter V-Ausbildung.

Schlankheit prüfen

AISC 341 fordert ein höheres Schlankheitsverhältnis für Stützen in SMF, Verbandsstreben mit V- oder umgekehrter V-Ausbildung in OCBF sowie alle Verbandsstreben in SCBF. Die Erfüllung dieser Anforderungen kann vom Benutzer deaktiviert werden.

Typ der Bemessungssituation & Typ des Grenzzustands

Der Typ der Bemessungssituation, der Erdbebenlastkombinationen enthält, muss hinzugefügt werden, um die Erdbebenlasten zu berücksichtigen. Bei der Anwendung des Grenzzustandstyps ist besondere Sorgfalt erforderlich.

Der Erdbebennachweis nach AISC 341 wird nur geführt, wenn in der Tabelle Bemessungssituationen der Grenzzustand Erdbeben als Grenzzustandstyp ausgewählt ist. Nur Stäbe mit zugewiesener Erdbebenkonfiguration werden für alle drei Grenzzustandstypen bemessen: Festigkeit, Erdbeben und Erdbeben (Überfestigkeit). Alle anderen Stäbe, die nicht Teil des SFRS sind, werden für den Grenzzustand Festigkeit bemessen.

Der Gebrauchstauglichkeitsgrenzzustand wird zur Überprüfung der Verformungsgrenze verwendet und kann bei Bedarf vom Benutzer deaktiviert werden.

CSA S16

Allgemein

In dieser Kategorie definieren Sie das seismische tragende System und den Typ sowie den seismischen Stabtyp gemäß [2] Abschnitt 27.

Seismisches tragendes System

In der Liste stehen vier Typen seismischer tragender Systeme (SFRS) zur Verfügung.

Typ des seismischen tragenden Systems

Die in der Liste angezeigten Typen des seismischen tragenden Systems hängen vom ausgewählten SFRS ab.

Stabtyp

Verwenden Sie die Liste, um den seismischen Stabtyp festzulegen. Die Optionen hängen von dem ausgewählten SFRS ab.

Aussteifungssystem

Wählen Sie für konzentrisch ausgesteifte Rahmen ebenfalls das Aussteifungssystem:

  • Zug-Druck
  • Chevron
  • Nur Zug

Optionen

Je nach ausgewähltem SFRS-Typ und Stabtyp sind verschiedene Optionen und Eingaben zu berücksichtigen. Diese Optionen werden nachfolgend beschrieben.

Stützen

Die Option „Das einzige erwartete inelastische Verhalten tritt am Stützenfuß auf“ gilt für alle SFRS mit Stabtypen Stütze. Sie erlaubt, dass Fy der Stütze größer als 350 MPa, jedoch gemäß Abschnitt 27.1.5.1 kleiner oder gleich 450 MPa ist (wie im Nachweis EQ1100 dargestellt).

Momentenrahmen

In den meisten Fällen wird das plastische Gelenk nach dem Prinzip „starke Stütze – schwacher Träger“ (SCWB) in den Trägern angesetzt. In speziellen Fällen, in denen „Die Stütze wird voraussichtlich ein plastisches Gelenk ausbilden“, müssen zusätzliche Anforderungen gemäß Abschnitt 27.2.3.1 erfüllt werden. Im Stahlbau-Add-on werden die folgenden Anforderungen überprüft:

  • a) Nachweis EQ2200/3200: Stütze ist gemäß Abschnitt 13.7(b) mit k = 0 seitlich ausgesteift.
  • b) Nachweis EQ 2300/3300: Bemessungsnormalkraft ≤ 0.30AFy in SC4 für alle seismischen COs.
  • d.1) Nachweis EQ1200: Stütze erfüllt die Grenzklasse 1 gemäß Tabelle 2.
  • d.2) Nachweis EQ 2400/3400: Für „Stütze mit festem Fuß und I-Querschnitt“ gilt h/w ≤ 700/√Fy, sofern die Normalkraft Pf ≤ 0.15AFy ist (wenn Pf ≤ 0.15AFy, wird der Nachweis nicht angezeigt).
信息

Die Stützenfestigkeit am Träger-Stützen-Knoten für in den Trägern entstehende plastische Gelenke gemäß Abschnitt 27.2.3.3 wird in RFEM derzeit nicht berechnet. Dies wird in einer zukünftigen Entwicklung ergänzt.

Konzentrisch ausgesteifte Rahmen

Gemäß Abschnitt 27.5.5.3 (b) müssen Stützen in mehrgeschossigen Gebäuden ein zusätzliches Biegemoment = 0.2ZFy in Richtung des ausgesteiften Feldes in Kombination mit den berechneten Biegemomenten und Normalkräften enthalten, wie im Nachweis SP6400 dargestellt.

Exzentrisch ausgesteifte Rahmen

Gemäß Abschnitt 27.7.13.2 (b) müssen Stützen in mehrgeschossigen Gebäuden ein zusätzliches Biegemoment = 0.2ZFy in Richtung des ausgesteiften Feldes in Kombination mit den berechneten Biegemomenten und Normalkräften enthalten. In den beiden obersten Geschossen gilt Madd = 0.4ZFy, wie im Nachweis SP6400 dargestellt.

Optionen für Verbindungsriegel

Gemäß Abschnitt 27.7.2.2 müssen Verbindungsriegel entweder

  • a) ein Abschnitt des Trägers (I-Querschnitt oder zusammengesetzter Rechteckquerschnitt) oder
  • b) ein modularer Verbindungsriegel mit entweder
    • stirnplattenverbundenem Verbindungsriegel (I-förmiger Querschnitt) oder
    • stegverbundenem Verbindungsriegel (zwei zusammengesetzte C-Profile) sein.

Nachweis EQ7100 prüft, ob der Querschnitt des Verbindungsriegels auf Grundlage des ausgewählten Verbindungsriegeltyps und Verbindungstyps den oben genannten Anforderungen entspricht.

Option für Träger

Gemäß Abschnitt 27.7.9.3 muss der Träger außerhalb des Verbindungsriegels sowohl an oberem als auch unterem Flansch seitlich ausgesteift werden. Wenn „Fließen wird am Verbindungsriegelauslauf dieses äußeren Trägerabschnitts erwartet“ aktiviert ist, muss die Aussteifung außerdem Abschnitt 13.7(a) entsprechen, der die seitliche, nicht ausgesteifte Länge Lcr begrenzt, wie im Nachweis EQ7600 dargestellt.

Durch Biegung und Druck beanspruchte ausgesteifte Rahmen

Gemäß Abschnitt 27.8.5.3 (b) müssen Stützen in mehrgeschossigen Gebäuden ein zusätzliches Biegemoment = 0.2ZFy in Richtung des ausgesteiften Feldes in Kombination mit den berechneten Biegemomenten und Normalkräften enthalten, wie im Nachweis SP6400 dargestellt.

提示

Weitere Informationen finden Sie in diesem Knowledge-Base-Artikel: ▶ CSA S16 Seismic Design in RFEM 6

Typ der Bemessungssituation & Typ des Grenzzustands

Der Typ der Bemessungssituation, der Erdbebenlastkombinationen enthält, muss hinzugefügt werden, um die Erdbebenlasten zu berücksichtigen. Bei der Anwendung des Grenzzustandstyps ist besondere Sorgfalt erforderlich.

Der Erdbebennachweis nach Abschnitt 27 wird nur geführt, wenn in der Tabelle Bemessungssituationen der Grenzzustand Erdbeben als Grenzzustandstyp ausgewählt ist. Nur Stäbe mit zugewiesener Erdbebenkonfiguration werden für beide Grenzzustandstypen bemessen: Grenzzustand der Tragfähigkeit und Erdbeben. Alle anderen Stäbe, die nicht Teil des SFRS sind, werden für den Grenzzustand der Tragfähigkeit bemessen.

Der Gebrauchstauglichkeitsgrenzzustand wird zur Überprüfung der Verformungsgrenze auf Grundlage der Gebrauchstauglichkeitskonfigurationen verwendet.


参考
上级章节