883x
003613
2024-04-05

Configurações sísmicas

Seismic Configurations estão atualmente disponíveis para o dimensionamento de estruturas de aço utilizando as seguintes normas:

  • AISC 360
  • CSA S16

Essas configurações controlam os critérios pelos quais é realizada a verificação sísmica de um objeto. Aqui você pode definir o tipo de sistema resistente às forças sísmicas (SFRS) para o dimensionamento sísmico de acordo com a AISC 341 [1] ou CSA S16 [2].

Informação

O conceito de configurações de dimensionamento é descrito no capítulo Steel Design.

A configuração sísmica pode ser ativada em Global Settings.

Importante

As especificações de uma configuração sísmica aplicam-se a todos os membros e conjuntos de membros aos quais essa configuração esteja atribuída. Se nenhuma configuração for atribuída a um objeto na lista Objects to Design, nenhuma verificação de dimensionamento será realizada para esse objeto.

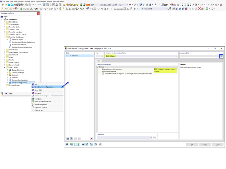
AISC 360

Geral

Nesta categoria, você define o sistema resistente às forças sísmicas e o tipo de membro.

Sistema Resistente às Forças Sísmicas

Cinco tipos de sistemas resistentes às forças sísmicas (SFRS) estão disponíveis na lista.

Tipo de Membro

Use a lista para definir o tipo de membro sísmico. As opções dependem do SFRS selecionado.

Diversas configurações e entradas precisam ser consideradas dependendo do tipo de SFRS e do tipo de membro selecionados para cada configuração. Essas opções estão resumidas na tabela abaixo. O tipo de membro “Strut” é reservado para pórticos contraventados multiníveis (lançamento futuro).

Incluir Carga Sísmica com Sobrerresistência

O fator de sobrerresistência, Ωo, é um fator de amplificação aplicado às forças em certos elementos no caminho da carga sísmica. O objetivo é evitar que um elo fraco ocorra antes da dissipação completa de energia e do atingimento do potencial de ductilidade do SFRS primário. Por exemplo, para que a diagonal de contraventamento em um pórtico de aço contraventado escoe e dissipe energia de maneira controlada, todos os outros elementos do caminho de carga (por exemplo, ligações, pilares e coletores) precisam ser mais resistentes que a resistência máxima prevista da diagonal. Portanto, o dimensionamento desses elementos é baseado no carregamento amplificado usando o fator de sobrerresistência.

Quando a caixa “Incluir carga sísmica com sobrerresistência” é selecionada, os fatores de sobrerresistência são considerados nas combinações de carga. Como resultado, o membro é dimensionado com as cargas amplificadas. Os pilares devem sempre ser dimensionados com as cargas amplificadas e, portanto, a opção para desativação não é exibida. O mesmo vale para vigas em OCBF.

Sugestão

Os fatores de sobrerresistência podem ser definidos na guia "Normas I" da caixa de diálogo "Dados Base" (ver FAQ Overstrength Factors).

Resistência do Pilar: Desconsiderar Momentos para o Estado Limite de Sobrerresistência

Todos os pilares em um sistema resistente às forças sísmicas (SFRS) devem ser dimensionados com cargas de sobrerresistência. Em muitos casos, a força axial amplificada não precisa ser combinada com os momentos fletores concomitantes. A opção de desconsiderar todos os momentos fletores, o esforço cortante e a torção para o estado limite de sobrerresistência de membros do tipo pilar é ativada por padrão.

Para combinações de carga padrão sem sobrerresistência do efeito da carga sísmica, a verificação do carregamento combinado de acordo com o Capítulo H da AISC é realizada. Para combinações de carga de sobrerresistência, a verificação do Capítulo H é ignorada quando a opção "Desconsiderar momentos" está selecionada. Conforme a AISC 341-16, tanto as combinações de carga padrão quanto as de sobrerresistência devem ser verificadas. Isso é mostrado no Exemplo 4.3.2 do AISC Seismic Design Manual.

Viga / Pilar / Contraventamento

As opções da segunda categoria dependem do sistema resistente às forças sísmicas e do tipo de membro selecionados acima.

Distância da Face do Pilar até a Rótula Plástica

A posição da rótula plástica, Sh, e a profundidade do pilar, dc, são usadas para determinar a resistência à flexão e ao cisalhamento exigida da ligação viga-pilar.

Verificar Contraventamento de Estabilidade para Pórticos em V

O contraventamento de estabilidade de vigas é necessário para vigas em IMF e SMF a fim de restringir a flambagem lateral com torção. Em SCBF, este requisito se aplica a vigas com pórticos em V ou em V invertido.

Verificar Esbeltez

A AISC 341 exige uma relação de esbeltez mais robusta para pilares em SMF, contraventamentos com configuração em V ou em V invertido em OCBF, e todos os contraventamentos em SCBF. A opção para atender a esses requisitos pode ser desativada pelo usuário.

Tipo de Situação de Dimensionamento & Tipo de Estado Limite

O Tipo de Situação de Dimensionamento que inclui combinações de carga sísmica precisa ser adicionado para considerar as cargas sísmicas. Deve-se ter atenção ao aplicar o tipo de estado limite.

O dimensionamento sísmico segundo a AISC 341 é realizado apenas quando o Estado Limite de Terremoto é selecionado na tabela Design Situations como tipo de estado limite. Apenas membros com Configuração Sísmica atribuída são dimensionados para todos os três tipos de estado limite: Resistência, Terremoto e Terremoto (sobrerresistência). Todos os demais membros que não fazem parte do SFRS são dimensionados para o Estado Limite de Resistência.

O estado limite de serviço é usado para verificar o limite de deformação e pode ser desativado pelo usuário, se não for necessário.

CSA S16

Geral

Nesta categoria, você define o sistema resistente às forças sísmicas e o tipo, e o tipo de membro sísmico conforme estabelecido na [2] Cláusula 27.

Sistema Resistente às Forças Sísmicas

Há quatro tipos de sistemas resistentes às forças sísmicas (SFRS) disponíveis na lista.

Tipo de Sistema Resistente às Forças Sísmicas

Os tipos de sistema resistente às forças sísmicas exibidos na lista dependem do SFRS selecionado.

Tipo de Membro

Use a lista para definir o tipo de membro sísmico. As opções dependem do SFRS selecionado.

Sistema de Contraventamento

Para pórticos contraventados concentricamente, selecione também o sistema de contraventamento:

  • Tração-compressão
  • Chevron
  • Apenas tração

Opções

Diversas opções e entradas precisam ser consideradas dependendo do tipo de SFRS e do tipo de membro selecionados para cada configuração. Essas opções são descritas abaixo.

Pilares

A opção "O único comportamento inelástico esperado é na base do pilar" é aplicável a todos os SFRS do tipo de membro Pilar. Ela permite que o Fy do pilar seja superior a 350 MPa, mas menor ou igual a 450 MPa conforme a Cláusula 27.1.5.1 (como mostrado na verificação de dimensionamento EQ1100).

Pórticos de Momento

Na maioria dos casos, a formação de rótulas plásticas é projetada para ocorrer nas vigas com base na filosofia Pilar Forte-Viga Fraca (SCWB). Em casos específicos em que "Espera-se que o pilar desenvolva rótula plástica", requisitos adicionais conforme a Cláusula 27.2.3.1 devem ser atendidos. No complemento Steel Design, os seguintes requisitos são verificados:

  • a) Verificação de dimensionamento EQ2200/3200: O pilar é travado lateralmente conforme a Cláusula 13.7(b) usando k = 0.
  • b) Verificação de dimensionamento EQ 2300/3300: Carga axial majorada ≤ 0.30AFy em SC4 para todos os CO sísmicos.
  • d.1) Verificação de dimensionamento EQ1200: O pilar satisfaz o limite da Classe 1 na Tabela 2.
  • d.2) Verificação de dimensionamento EQ 2400/3400: Para "pilar em forma de I com base fixa", h/w ≤ 700/√Fy, a menos que a carga axial Pf ≤ 0.15AFy (quando Pf ≤ 0.15AFy, a verificação de dimensionamento não é exibida).
Informação

A resistência do pilar na interseção viga-pilar para formação de rótulas plásticas em vigas conforme a Cláusula 27.2.3.3 atualmente não é calculada no RFEM. Isso será adicionado em um desenvolvimento futuro.

Pórticos Contraventados Concentricamente

Conforme a Cláusula 27.5.5.3 (b), os pilares em edifícios de vários pavimentos devem incluir um momento fletor adicional = 0.2ZFy na direção do vão contraventado, em combinação com os momentos fletores e cargas axiais calculados, conforme mostrado na verificação de dimensionamento SP6400.

Pórticos Contraventados Excentricamente

Conforme a Cláusula 27.7.13.2 (b), os pilares em edifícios de vários pavimentos devem incluir um momento fletor adicional = 0.2ZFy na direção do vão contraventado, em combinação com os momentos fletores e cargas axiais calculados. Nos dois últimos pavimentos, Madd = 0.4ZFy, conforme mostrado na verificação de dimensionamento SP6400.

Opções para vigas de ligação

Conforme a Cláusula 27.7.2.2, as vigas de ligação devem ser:

  • a) um segmento da viga (seção I ou seção retangular composta), ou
  • b) uma ligação modular com:
    • ligação com chapa de extremidade conectada (seção em I) ou
    • ligação conectada pela alma (duas seções C compostas).

A verificação de dimensionamento EQ7100 verifica se a forma da seção da ligação atende aos requisitos acima com base no tipo de ligação e no tipo de conexão selecionados.

Opção para vigas

Conforme a Cláusula 27.7.9.3, a viga fora da ligação deve possuir contraventamento lateral nas mesas superior e inferior. Se "Espera-se escoamento na extremidade da ligação deste segmento externo da viga" estiver selecionado, o contraventamento também deve atender à Cláusula 13.7(a), que limita o comprimento lateral não contraventado, Lcr, conforme mostrado na verificação de dimensionamento EQ7600.

Pórticos Contraventados com Restrição à Flambagem

Conforme a Cláusula 27.8.5.3 (b), os pilares em edifícios de vários pavimentos devem incluir um momento fletor adicional = 0.2ZFy na direção do vão contraventado, em combinação com os momentos fletores e cargas axiais calculados, conforme mostrado na verificação de dimensionamento SP6400.

Sugestão

Para mais informações, consulte este artigo da Base de Conhecimento: ▶ CSA S16 Seismic Design in RFEM 6

Tipo de Situação de Dimensionamento & Tipo de Estado Limite

O Tipo de Situação de Dimensionamento que inclui combinações de carga sísmica precisa ser adicionado para considerar as cargas sísmicas. Deve-se ter atenção ao aplicar o tipo de estado limite.

O dimensionamento sísmico de acordo com a Cláusula 27 é realizado apenas quando o Estado Limite de Terremoto é selecionado na tabela Design Situations como tipo de estado limite. Apenas membros com Configuração Sísmica atribuída são dimensionados para ambos os tipos de estado limite: Último e Terremoto. Todos os demais membros que não fazem parte do SFRS são dimensionados para o Estado Limite Último.

O estado limite de serviço é usado para verificar o limite de deformação com base nas Serviceability Configurations.


Referências
Capítulo principal