2670x
004813
10.11.2020

Posouzení stability pro prut s náběhem

Jak mohu provést posouzení stability prutu s náběhem?


Odpověď:

Pruty s náběhem se nesmí až na další posuzovat podle zjednodušené metody náhradního prutu!

Pro ocelové konstrukce je možné posouzení provést zohledněním vázaného kroucení nebo obecné metody. Tyto metody jsou popsány v technickém článku.


Pro dřevěné konstrukce lze posouzení provést také se zohledněním vázaného kroucení. Metoda pro dřevěné konstrukce je podrobně popsána v tomto webináři.

Podle metody náhradního prutu je možné posouzení provést tehdy, pokud jsou dodržena ustanovení vysvětlivek pro DIN1052, oddíl E8.4.2 (3) pro proměnné průřezy. V různých zdrojích odborné literatury je tato metoda převzata pro Eurokód 5. Příklad najdete v dokumentu na straně 64.

V programu RX-TIMBER se posouzení prutů s náběhy provádí metodou náhradních prutů. Toto je stručně představeno na jednoduchém příkladu.

Systém (Obrázek 01):

  • Rozpětí: ~ 8 m
  • Výška nosníku vpravo: 80 cm
  • Výška nosníku vlevo: 26 cm
  • Sklon střechy: 3,9°

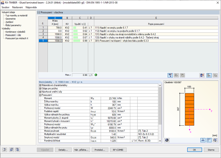
Není definováno žádné ztužení. Posouzení proti naklopení je rozhodující s 99 % (Obrázek 02) v místě x 1,598 m. Výška průřezu je zde 36,8 cm. Poměrná štíhlost je ale založena na náhradní výšce průřezu 60,9 cm (Obrázek 03).

Výška náhradního průřezu se stanoví v místě x 5,2 m pomocí 0,65 x 8 m = 5,2 m.

Pokud se použije vyztužení např. ve středu pole, změní se náhradní výška pro místo x na 45,3 cm.

Vzhledem k tomu, že se vyztužení používá zpravidla po celé délce prutu, je třeba výšku vypočítat podle zvláštního algoritmu. Podpory se přitom vždy používají jako pevné body a vycházejíce z posudků na místech x se spočítají náhradní výšky.

Pro daný příklad z toho vyplývá: x0,65 = 0,32 x 4 m + 1,598 m = 2,878 m


Autor

Bastian je v Product Engineering zodpovědný za vývoj a zajišťování kvality v dřevěných konstrukcích a je navíc aktivní v Customer Support. Jeho zkušenosti se přímo promítají do zpracování praktických otázek.

Stahování


;