61x
005096
2024-04-22

Creating Modal Analysis Load Case

For a structural analysis, you define loads in load cases, combine them, and run the calculation. A dynamic analysis, however, is based on masses. You do not need to define any masses for this tutorial, though: all existing loads can be imported and used for the modal analysis.

Defining the Load Case

To create a new load case for the modal analysis, go to the Load Cases & Combinations folder in the navigator, open the Load Cases subentry, and double-click one of the four load cases, such as LC1 - Self-weight.

In the "Load Cases & Combinations" dialog box, click the New button in the bottom-left corner (1).

In the "Load Case Name" area, enter Modal analysis (2). Then select the Modal Analysis option from the "Analysis type" list (3). This setting ensures that a dynamic analysis is applied to the load case.

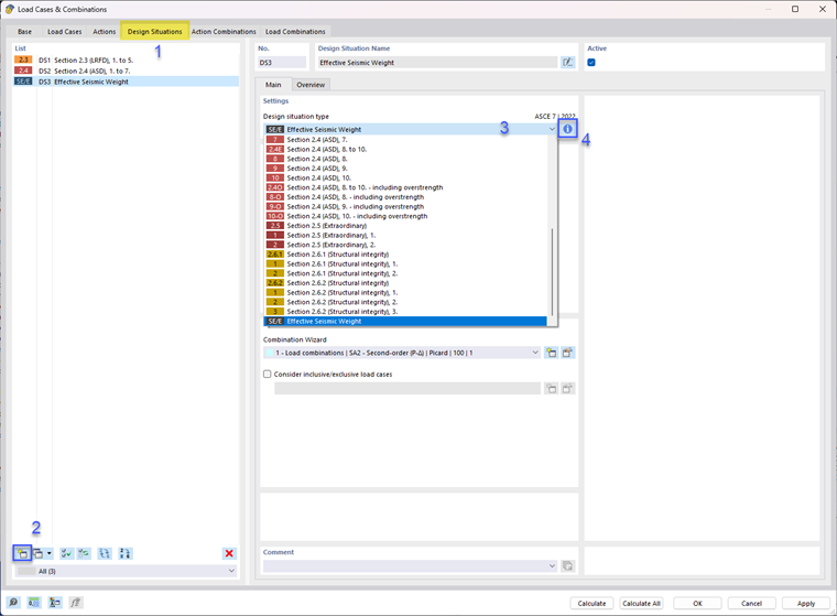
As mentioned above, existing loads can be imported as masses. If only the self-weight masses were considered for the modal analysis of the model, it would be incorrect. The live load masses must be taken into account as well. As dynamic analyses follow specific rules when combining load cases, a new design situation must be created. Go to the Design Situations tab (1). Click the New button in the bottom-left corner (2).

The new design situation DS3 is created. Select the Effective Seismic Weight option from the "Design situation type" list (3). When you click on the Info button (4), you can check the criteria for seismic combinations according to ASCE 7 in the "Information About Combination Rules" dialog box.

Click Close and continue to the Action Combinations tab.

The seismic actions are combined in action combination AC9 where a factor of 1.00 is applied for imposed loads.

When you select the Load Combinations tab next, the program creates the seismic combination CO9. Select it, and to check how each of the load cases is taken into account, select the Assignment subtab. Initially, only the Dead Load is taken into account.

Go back to the Load Cases tab. Hold down the SHIFT key and select LCs 2-4 in the list to apply the same setting to multiple LCs. Then, go to the Additional Settings subtab. Make sure that the Consider in design situation "Effective Seismic Weight" as: option is set for the LCs that you would like to include in the mass combination.

Go back to CO9 and check the assignment to verify that LCs 2-4 were added to the mass combination.

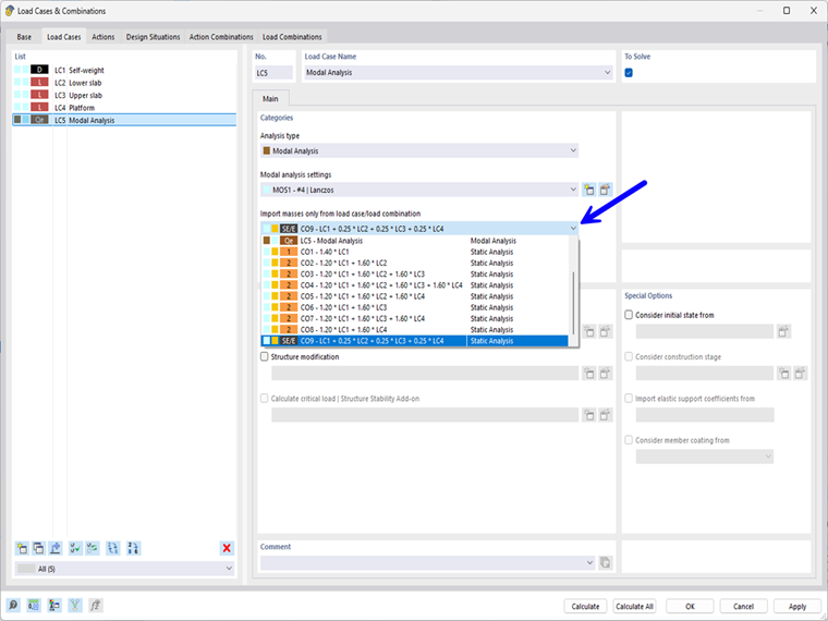
Finally, select the modal analysis load case LC5.

Open the "Import masses only from load case/load combination" list, where you select the last option: CO9 - LC1 + 0.25*LC2 + 0.25*LC3 + 0.25*LC4. Thus, all load types such as forces and moments of the four load cases will be converted to masses using the relevant ASCE 7 factors as well as by applying the mass conversion constant as defined in the of the model base data.

Calculating the Load Case

Click Calculate to perform the modal analysis of LC5 with the default analysis settings. As soon as the calculation is done, the mode shapes of the model are displayed in the work window. Four modes are listed in the "Natural frequencies" table.

You can switch between the mode shapes (displacements) belonging to the four natural frequencies using the Previous and Next buttons in the "Navigator - Results". When you do so, you will notice that mostly local shapes of the platform beams occur.

Select the Effective Modal Masses table. When you check the factors for the effective modal masses, the results in the fmeX and fmeY columns show that virtually no modal masses are associated to the first four natural frequencies.

As the mass of the platform is small compared to the total mass, its mode shapes are more or less irrelevant for the seismic forces. To obtain reliable results, it is necessary to account for the global mode shapes, rather than for the local effects. The ASCE 7 standard also requires that the sum of the effective modal masses for the modes taken into account must be at least 90% of the total mass (see [1] 12.9.1.1). Therefore, it is necessary to adjust the settings for the modal analysis.


References
Parent Chapter