71x
005104
2024-04-22

Creating a New Seismic Design Situation

The dynamic load case is to be combined with the static actions in the next step. It will be thus possible to evaluate whether the seismic action is relevant for design of the model instead of the "ordinary" default ULS design situation. As dynamic analyses follow specific rules when combining load cases, a specific design situation must be created again. Go to the Load Cases & Combinations folder in the navigator and right-click the Design Situations subentry to open its shortcut menu.

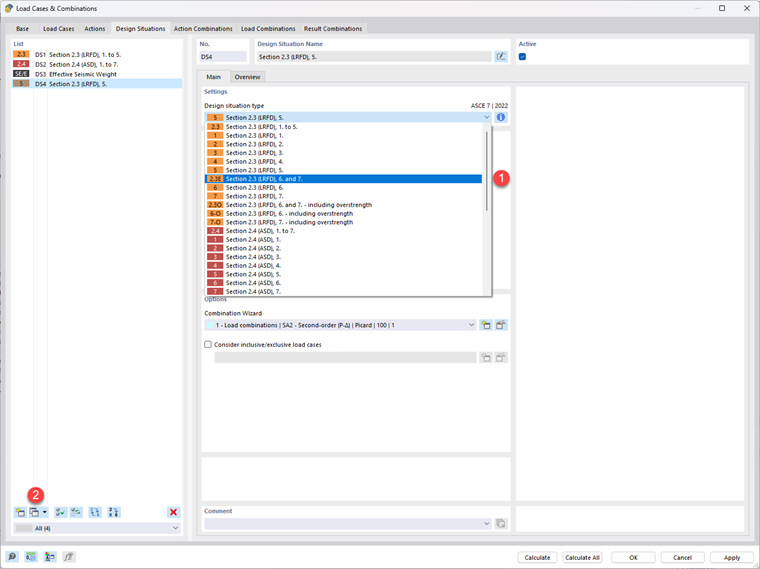
Select the New Design Situation option. The 'Load Cases & Combinations' dialog is opened where the new design situation DS4 is set.

Select the Section 2.3 (LRFD), 6. and 7. option from the 'Design situation type' list (1). When you click on the Info button, you can check the criteria for seismic combinations according to the ASCE 7 in the 'Information About Combination Rules' dialog box again. A second Design Situation is then needed. This can be created by clicking on the New button (2).

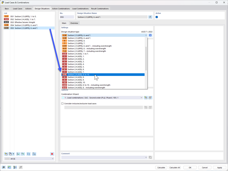
Select the "Section 2.4 (ASD), 8. to 10." option from the 'Design situation type' list just like above. There should be a total of five Design Situations now.

Seismic actions are usually combined by means of result combinations, not load combinations. To modify the setting for the new design situation, click the New button next to the 'Combination Wizard' list in the 'Options' area (2). The 'New Combination Wizard' dialog box is opened.

Select the Result combinations (linear analysis) option. Then click OK to close the dialog box.

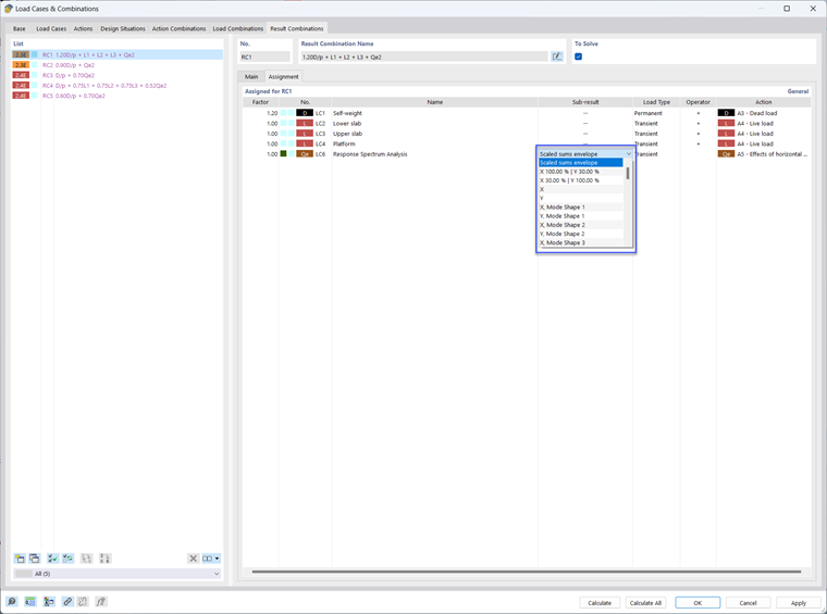
When you select the 'Result Combinations tab next, the program creates the seismic combination RC1 through RC5. To check how the results of each load case are taken into account, select the Assignment subtab again.

The results of LC1 and LC6 are always considered as you can recognize from the 'Permanent' load type. For the spectral analysis load case LC6, the Scaled Sums Envelope of all results will be taken into account.