55x
005099
2024-04-22

Creating a Response Spectrum Analysis Load Case

To create a new load case for the spectral analysis, click on the New Load Case button on the toolbar.

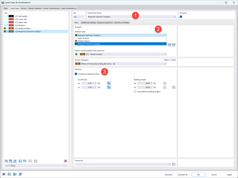
The 'Load Cases & Combinations' dialog box is opened where the new LC6 is set. Enter Spectral analysis in the 'Load Case Name' area (1).

Select the Response Spectrum Analysis option from the 'Analysis type' list (2). This setting controls that a spectral analysis is applied to the new load case. In the 'Import modal analysis from load case' box below, the 'LC5 - Modal analysis' load case is set automatically. The seismic design will be based on its mode shapes.

In the 'Options' area, activate the Consider accidental torsion checkbox (3). This will account for uncertainties in the location of masses and in the spatial variation of the seismic motion as specified in ASCE 7-22 [1] 12.9.1.5 and 12.9.2.2.2. The 'Eccentricity' eX or eY defines how far the calculated center of the story mass is displaced from its nominal location. By default, the eccentricities are each set to 5% of the model dimensions.


References