468x
005177
2024-11-15

KB 001916 | AISC Base Plate Design in RFEM 6

Subject:
AISC Base Plate Design in RFEM 6

Comment:
Base plate design according to AISC 360 [1] and ACI 318 [2] is now available in the Steel Joints add-on. This article shows how to model the base plate connection effortlessly and compare the results with an example from AISC Design Guide 1 [3].

Description:

Modeling Base Plate Connection

1) In the Main tab, assign the new steel joint to the relevant node. Review the ‘Strength configuration’ to confirm that the default settings are appropriate, making any adjustments as needed (Image 01).

2) In the Components tab, select ‘Insert component at beginning’ and pick ‘Base Plate’ (Image 02).

3) Under ‘Component Settings’, specify the materials, dimensions, and placements for the base plate, concrete block, grout, anchors, and welds. The options to consider cracked concrete and shear transfer through friction are also available (Image 03).

Design Checks According to AISC 360 & ACI 318

The forces in anchor rods are based on finite element analysis (FEA), which accounts for the stiffnesses of the connecting elements (anchor rods, base plates, concrete block, etc.). Prying action can occur when the flexibility of the base plate causes deformation that increases the tension in the anchor rods. These prying forces are also considered in the FEA calculation.

The following design checks for cast-in anchor rods are provided:

  • Bearing resistance of base plate at bolt holes, ϕ-bR-nb
  • Steel tension resistance of anchor, ϕ-atN-sa
  • Concrete breakout tension resistance, ϕ-cbtN-cbg
  • Steel shear resistance of anchor, ϕ-avV-sa
  • Concrete breakout shear resistance, ϕ-cbvV-cbg
  • Concrete pry-out shear resistance, ϕ-cpvV-cpg

The following design checks will be added in the future:

  • Concrete breakout tension resistance for anchors with 11 in ≤ h-ef ≤ 25 in
  • Pullout tension resistance
  • Concrete side-face blowout resistance

Other design checks, including concrete bearing compression resistance, weld resistance, and plastic strain of base plates and members, are also provided.

Example

Example 4.7-11 of AISC Design Guide 1 is presented to verify the results from the RFEM model. A base plate connection for a W12x96 column subject to compression and moment is designed in this example. The base plate is 2.0 in thick with assumed grout thickness of 1.0 in. The effective embedment length h-ef is equal to 18.0 in. The loads and material properties are shown in Image 04.

In the example, the actual extents of the concrete are not given, and it is assumed that there is sufficient area for the anchor rod tension breakout cones to form with respect to the edge distance. To satisfy this assumption, concrete block dimensions equal to 1.5h-ef + rod spacing +1.5h-ef are used (66.0 in x 72.5 in).
The complete input for the Steel Joint is shown above in Image 03.

Results

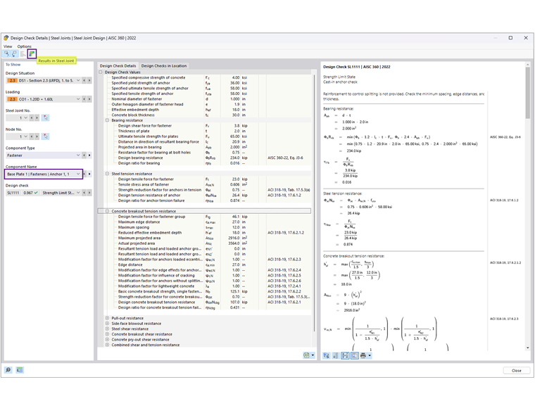
After running the Steel Joint calculation, the result for each component is presented in the Design Ratios by Component tab. Next, select Anchor 1,1 to view the design check details (Image 05).

The design check details provide all of the formulas and references to AISC 360 and ACI 318 standards (Image 06). A note on excluded design checks is also given for clarifications.
Next, select ‘Results in Steel Joint’ to view the internal forces of anchors graphically (Image 07).

The results from AISC and Steel Joints are summarized below, including the reasons for discrepancies.

Anchors

Concrete (Bearing Strength)

The bearing stress of 2.21 ksi is taken from Example 4.7-10 with the assumption A-1 = A-2, providing the lowest possible strength. The base plate area is calculated as 22 in × 24 in = 528 in2, giving a concrete bearing compressive resistance, ϕP-p =2.2 ksi × 528 in2 = 1166.9 kips, assuming the entire base plate area resists compression.

In the Steel Joint add-on, ϕP-p is 885.7 kips. Here, it is assumed A-2 A-1 to satisfy the breakout tension resistance. Additionally, the effective base plate area in compression = 200.438 in2 is based on FEA with a contact stress threshold set to 5% in the Strength Configuration. Lowering this threshold (to as low as 1%) increases the effective area.

Base Plate

The design of base plate thickness is governed by either the bearing or tension interface. Per AISC calculations, the required thickness based on bearing is 1.92 in (rounded to 2.0 in), which controls the design, while the thickness from tension is calculated as 0.755 in.

In the Steel Joints, plate design is performed using plastic analysis by comparing the actual plastic strain with the allowable limit of 5% specified in the Strength Configuration. The 2.0-in-thick base plate has a maximum equivalent plastic strain of 0.09%, indicating th...



;