1679x
004558
2020-07-27

Considering Notch at Support for Reduction Factor

I have defined a notch on a support. Why is it not taken into account for the reduction factor kv?


Answer:

It is necessary to consider the effect of the stress concentration at the notch for the ultimate limit state design. According to EN 1995‑1‑1, 6.5.1, this is ensured by the reduction factor kv. The calculation of kv is defined in EN 1995‑1‑1 in equations 6.61 to 6.63. Further specifications for the reduction factor can also be found in the National Annexes.

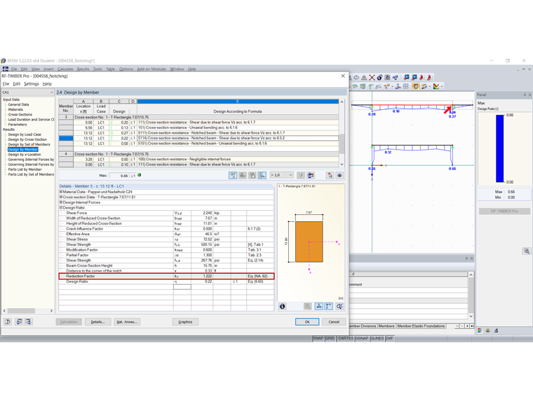
In our example, the reduction factor kv is determined as expected.

In the other structural system, the reduction factor kv is determined as 1.222.

In the example, this is due to the fact that a supporting moment is created for the structural system and for the load on the supports.

Therefore, the effect of the stress concentration may be neglected at this point, according to EN 1995‑1‑1, 6.5.1 (2). "The influence of the stress concentration may be neglected in the following cases: […] Bending with compression stresses in the notch, see Figure 6.10b."

In our example, the reduction factor can even exceed 1.0 according to the specifications in DIN EN 1995‑1‑1/NA, Formula (NA.60).


Author

Stefan provides support in Customer Support for technical inquiries. Even when dealing with more complex issues, he takes a structured approach and ensures that the results are easy to understand.

Links
Downloads


;