2584x
001761
5.12.2023

Seizmické posouzení podle AISC 341 v programu RFEM 6

Addon Posouzení ocelových konstrukcí v programu RFEM 6 nyní nabízí možnost provádět seizmické posouzení podle AISC 341-16 a AISC 341-22. V současnosti je k dispozici pět typů seizmicky odolných systémů (SFRS).
  • Speciální momentový rám (SMF)
  • Dočasný momentový rám (IMF)
  • Běžný momentový rám (OMF)
  • Běžný rám se ztužidly bez excentricit (OCBF)
  • Speciální rám se ztužidly bez excentricit (SCBF)

Zadání konfigurace pro seizmicitu

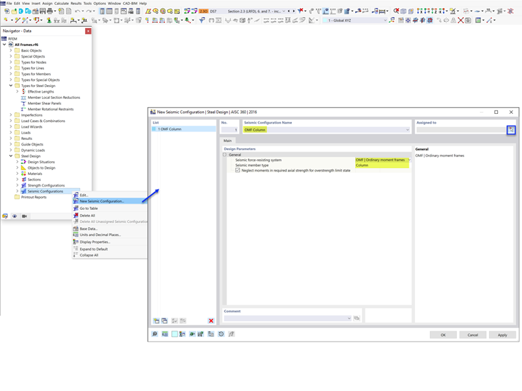
Příslušná zadání pro posouzení se stanoví v konfiguraci pro seizmicitu. Konfiguraci pro seizmicitu lze aktivovat ve složce Globální nastavení pro Posouzení ocelových konstrukcí (obrázek 1).

Poté je možné definovat novou konfiguraci pro seizmicitu zadáním názvu konfigurace a následným výběrem typu rámu a typu prutů seizmicky odolného systému (SFRS) (obrázek 2).

V závislosti na typu SFRS a typu prutů zvolených pro každou konfiguraci je třeba zohlednit různá nastavení a vstupy. Tyto možnosti jsou shrnuty v následující tabulce (obrázek 3). Typ prutu „Vzpěra“ je vyhrazen vícestupňovým ztuženým rámům (v budoucí verzi).

Součinitel navýšení pevnosti

Součinitel navýšení pevnosti Ωo je součinitel zesílení aplikovaný na síly v určitých prvcích, kterými se přenáší seizmické zatížení. Účelem je zabránit vzniku slabého článku před úplným pohlcením energie a dosažení potenciálu duktility primární SFRS.

Aby například diagonální vzpěra v ocelovém ztuženém rámu kontrolovaně přebírala a rozptylovala energii, musí být všechny ostatní zatěžované prvky (např. přípoje, sloupy a kolektory) pevnější než maximální předpokládaná pevnost vzpěry. Posouzení těchto prvků proto vychází ze zvýšeného zatížení pomocí součinitele navýšení pevnosti.

Součinitele navýšené pevnosti lze nastavit v základních údajích. Další podrobnosti najdete v odborném článku: FAQ | Jak mohu do kombinací zatížení podle ASCE 7 zahrnout součinitele navýšení pevnosti Ωo? .

Pokud je zaškrtnuto políčko „Zahrnout seizmické zatížení s navýšením pevnosti“, zohlední se součinitele navýšení pevnosti v kombinacích zatížení. Prut se tak posoudí se zvětšenými zatíženími. Sloupy musí být vždy navrženy se zvětšeným zatížením. Možnost deaktivace se proto nezobrazí. Stejně tak tomu je u nosníků v OCBF.

Pevnost sloupu (možnost zanedbání momentu)

Všechny sloupy v seizmicky odolném systému (SFRS) musí být navrženy s navýšenou pevností. V mnoha případech není nutné zvětšenou normálovou sílu kombinovat se spolupůsobícími ohybovými momenty. Možnost zanedbat ve sloupech všechny ohybové momenty, smykové síly a kroucení pro mezní stav s navýšenou pevností je přednastavena.

U standardních kombinací zatížení bez navýšené pevnosti pro seizmického zatížení se posuzuje kombinované zatížení podle kapitoly H v AISC. V případě kombinací zatížení s navýšenou pevností se kontrola podle kapitoly H ignoruje v případě, že je vybrána možnost „Zanedbat momenty“. Podle normy AISC 341 [1] je třeba zkontrolovat kombinace zatížení standardní i s navýšenou pevností. This is shown in Example 4.3.2 of the AISC seismic design manual [2].

Umístění plastického kloubu

Umístění plastického kloubu Sh a výška sloupu dc se používají pro stanovení požadované pevnosti v ohybu a ve smyku u spoje nosníku na sloup.

Stabilitní ztužení nosníků

Stabilitní ztužení nosníků je vyžadováno u nosníků v systémech IMF a SMF pro omezení klopení. U SCBF je vyžadováno pro nosníky s V-rámy nebo obrácenými V-rámy.

Štíhlostní poměr

AISC 341 vyžaduje robustnější štíhlostní poměr pro sloupy v SMF, V-ztužení nebo obrácená V-ztužení v OCBF a všechna ztužení v SCBF. Jak je vidět na obrázku 3, možnost pro splnění těchto požadavků může uživatel deaktivovat.

Typ návrhové situace a typ mezního stavu

Pro zohlednění seizmických zatížení je třeba přidat typ návrhové situace, který obsahuje seizmické kombinace. Při výběru typu mezního stavu je třeba postupovat opatrně.

Seizmické posouzení podle AISC 341 se provádí pouze v případě, že je jako typ mezního stavu vybráno Zemětřesení. Pro všechny tři typy mezních stavů se posuzují pouze pruty s přiřazenou konfigurací pro seizmicitu: Únosnost, Zemětřesení a Zemětřesení (navýšení pevnosti). Všechny ostatní pruty, které nejsou součástí SFRS, jsou posouzeny pro mezní stav únosnosti.

Mezní stav použitelnosti se používá pro kontrolu mezního průhybu a uživatel ho může v případě potřeby deaktivovat.

More details on Design Situation can be found in the technical article: FAQ | Jaké typy mezních stavů jsou použitelné pro AISC 341 při seizmickém posouzení? .


Autor

Cisca je zodpovědná za školení zákazníků, technickou podporu a další vývoj programů pro severoamerický trh.

Odkazy
Reference


;