1137x
000472
2024-02-22

Impostazioni generali

Richiamare le impostazioni globali

Le impostazioni di base per il dimensionamento del legno vengono gestite nella finestra di dialogo 'Impostazioni globali'. Questa finestra di dialogo è sostanzialmente indipendente dalla norma selezionata nelle informazioni di base del modello. Tuttavia, i valori predefiniti possono differire tra loro.

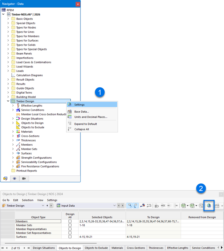
È possibile richiamare le impostazioni globali in uno dei modi seguenti:

  1. menu contestuale nella voce del navigatore 'Dimensionamento in legno'
  2. pulsante Impostazioni generali del add-on nella barra degli strumenti delle tabelle per il dimensionamento in legno

Impostazioni globali

Suggerimento

Con il pulsante Ripristina valori predefiniti è possibile ripristinare le impostazioni predefinite per la norma.

Configurazioni da calcolare

Per impostazione predefinita, tutte le configurazioni disponibili vengono dimensionate. Tuttavia, se ad esempio si desidera rinunciare alla verifica della funzionalità, disattivare l'opzione 'Funzionalità'. In questo modo non verrà eseguita alcuna verifica di funzionalità; i dati di input per il dimensionamento del legno vengono ridotti di conseguenza.

Le situazioni di dimensionamento assegnate a una configurazione disattivata non vengono considerate nella verifica. L'assegnazione delle situazioni di dimensionamento è regolata nella tabella Situazioni di dimensionamento.

Impostazioni di smussatura

Le impostazioni di smussatura sono rilevanti per il dimensionamento delle superfici. Le tensioni vengono determinate per i nodi della mesh agli elementi finiti e poi smussate mediante un procedimento di interpolazione. In questo modo, nella grafica si ottiene un andamento continuo dei risultati.

Nell'elenco sono disponibili le seguenti impostazioni di smussatura:

  • Costante negli elementi di mesh
  • Non continuo
  • Continuo all'interno delle superfici
  • Continuo all'interno dei gruppi di superfici, altrimenti all'interno delle superfici (impostazione predefinita)
  • Continuo all'interno di tutte le superfici

Le singole possibilità sono descritte nel capitolo Ergebnisglättung del manuale RFEM.

Informazione

Il tipo di smussatura definito nella finestra di dialogo RFEM 'Ergebnisglättung' non ha alcuna influenza sui risultati del dimensionamento del legno: è determinante la variante selezionata qui.

Procedura di verifica

In questa sezione è possibile controllare come le azioni interne delle combinazioni di carico e di risultati vengono trasferite al dimensionamento. Nell'elenco sono disponibili tre procedure di verifica.

  • Metodo enumerativo

Tutte le combinazioni di carico e di risultati di una situazione di dimensionamento vengono calcolate singolarmente. Questo approccio fornisce di norma i risultati più accurati, ma può comportare tempi di calcolo più lunghi.

  • Metodo inviluppo

Anzitutto vengono calcolate le azioni interne inviluppo (max/min) di tutte le combinazioni di carico e di risultati di una situazione di dimensionamento. Le verifiche vengono quindi eseguite con tali azioni interne. Rispetto al metodo enumerativo, ciò consente di ridurre il tempo di calcolo. Tuttavia, non è escluso che vengano considerate tutte le configurazioni.

  • Metodo misto

Questo approccio offre un compromesso tra gli altri due metodi: è possibile definire per le aste e le superfici un limite superiore per le varianti di una situazione di dimensionamento che devono essere dimensionate secondo il metodo enumerativo. Non appena il numero di combinazioni di carico e di risultati supera questo limite, il dimensionamento avviene secondo il metodo inviluppo.

Verifica delle snellezze di aste/gruppi di aste

Nell'ambito del dimensionamento in legno vengono verificate anche le snellezze di aste e gruppi di aste soggetti a trazione o compressione o flessione. Qui è possibile definire i valori limite (λlim, RB ecc.). Se per le aste o i gruppi di aste da dimensionare sono definite Lunghezze di inflessione per i segmenti, queste vengono considerate nel calcolo delle snellezze. La valutazione avviene nelle tabelle dei risultati per Snellezze.

Ottimizzazione - sfruttamento massimo consentito

L'add-on può eseguire un'ottimizzazione per sezioni standardizzate (vedere capitolo Sezioni). Nella verifica delle varianti possibili, lo sfruttamento della variante viene confrontato con il valore massimo definito in questo punto.

Salvataggio dei risultati

Nei modelli con diverse migliaia di oggetti, i file dei risultati possono diventare molto grandi. Nell'elenco sono disponibili due possibilità che consentono di influenzare il salvataggio dei risultati del dimensionamento.

  • Per posizione oppure Per nodo della mesh/punto della griglia

I risultati massimi vengono salvati per tutti i punti di tensione delle aste o per i nodi della mesh FE e i punti della griglia delle superfici. Ciò influisce di conseguenza sulle dimensioni del file.

  • Per oggetto

Vengono salvati solo i risultati massimi di ciascuna asta o di ciascuna superficie. Il file dei risultati diventa notevolmente più piccolo.

Informazione

La visualizzazione grafica dei risultati nel programma è indipendente da questa impostazione: i risultati mancanti vengono ricalcolati automaticamente.

Impostazioni di smussatura per il calcolo delle aste di risultati

Una asta di risultati integra le azioni interne di aste, superfici o corpi volumetrici. Per il dimensionamento nell'add-on è possibile controllare quale impostazione di smussatura venga utilizzata nell'integrazione dei risultati. Nell'elenco sono disponibili le seguenti possibilità:

  • Costante negli elementi di mesh
  • Non continuo
  • Continuo all'interno delle superfici o dei corpi volumetrici
  • Continuo all'interno dei gruppi di superfici o dei gruppi di volumi, altrimenti all'interno delle superfici o dei corpi volumetrici
  • Continuo all'interno di tutte le superfici o dei corpi volumetrici

Le singole possibilità sono descritte nel capitolo Ergebnisglättung del manuale RFEM.

Visualizzare i risultati

Se la casella di controllo 'Mostra risultati per situazione di dimensionamento' è selezionata, i risultati vengono riportati separatamente nelle tabelle per ciascuna situazione di dimensionamento.

Calcolare i risultati

I risultati delle superfici si basano sui risultati nei nodi della mesh FE, che vengono elaborati per l'output grafico tenendo conto delle Impostazioni di smussatura. Come per i risultati dell'analisi statica, nel navigatore - Risultati è possibile selezionare se i valori devono essere rappresentati nei nodi della mesh FE o nei punti della griglia delle superfici (vedere capitolo Valori dei risultati sulle superfici del manuale RFEM).

Le due opzioni dell'elenco riguardano i risultati nelle tabelle e nei dettagli di verifica: consentono di controllare se vengano visualizzati i valori dei nodi della mesh o dei punti della griglia. La griglia delle superfici rappresenta un output indipendente dalla mesh FE in punti di risultato a intervalli regolari (vedere capitolo Superfici del manuale RFEM). Queste opzioni non hanno alcuna influenza sui risultati grafici.

Piano di riferimento della superficie per il solver

La funzione 'Sposta il piano di riferimento in caso di incendio' consente di riportare il piano della superficie per il dimensionamento in caso di incendio nella posizione originaria ("piano zero"). Ciò avviene mediante eccentricità interne della superficie. In questo modo viene ripristinato il riferimento alla posa originaria della superficie.

Ciclo di vita dei risultati

Non appena si apporta una modifica ai dati di input, i risultati del dimensionamento in legno vengono eliminati. In questo modo si garantisce che il dimensionamento si basi sulle condizioni al contorno corrette. Per alcuni casi, tuttavia, può essere opportuno mantenere i risultati (ad esempio per apportare in un modello complesso una modifica che non ha alcuna influenza sul dimensionamento). In questo caso, deselezionare la casella di controllo. In caso di modifica non viene eseguito alcun nuovo calcolo. Tutti i risultati interessati da tale modifica vengono quindi visualizzati in carattere rosso. Potrebbero non essere più validi. Verranno aggiornati solo dopo un nuovo dimensionamento.

Informazione

Se è stata disattivata l'eliminazione dei risultati, prima di lavorare nel protocollo di stampa si dovrebbe eseguire un nuovo dimensionamento. In questo modo le verifiche vengono documentate correttamente.

Superfici | Schede a telaio | Componenti da dimensionare

L'ultima categoria è rilevante solo se l'add-on Superfici multistrato è attivato nelle informazioni di base del modello e nel modello sono presenti superfici del tipo di spessore Scheda a telaio.

Con le caselle di controllo è possibile stabilire quali componenti debbano essere verificate nel dimensionamento delle schede a telaio:

  • Travi
  • Rivestimenti
  • Connettori

Se, ad esempio, si desidera ottenere solo le verifiche per i connettori e rinunciare al dimensionamento delle aste del telaio e dei montanti, disattivare qui i gruppi di componenti non necessari.

Capitolo principale