657x
000467
2024-01-10

Протокол результатов

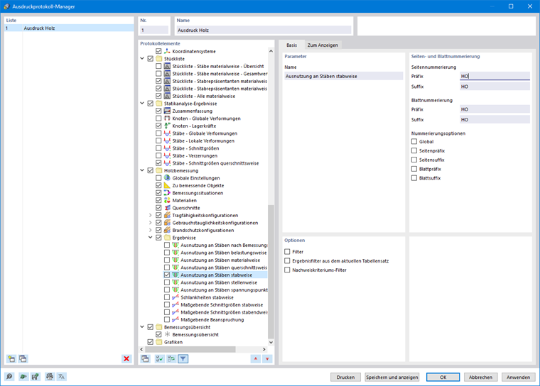
Диспетчер распечаток содержит все расчетные таблицы деревянных конструкций, которые можно отобразить в интерфейсе программы. Используйте отдельные параметры фильтра, чтобы оптимально настроить табличный вывод в соответствии с вашими потребностями:

  • Фильтр объектов (по номеру или выбору объекта)
  • Фильтр результатов (те же параметры, что и в таблицах результатов)
  • Фильтр критериев расчета (максимальное значение,> 1 или пользовательский)

Для отображения подробностей расчета в протоколе результатов можно использовать распечатку формул из Подробный вывод результатов.

Более подробную информацию о протоколе результатов можно найти в RFEM 6 manual.

Исходная глава