5786x
002454
19. Dezember 2023

Ausdruckprotokoll-Manager

Der Ausdruckprotokoll-Manager verwaltet die Ausdruckprotokolle mit den jeweils enthaltenen Elementen. Rufen Sie diesen Dialog mit einer der folgenden Möglichkeiten auf:

  • Funktion Ausdruckprotokoll bearbeiten im Ausdruckprotokoll-Menü Bearbeiten
  • Schaltfläche Ausdruckprotokoll bearbeiten in der Ausdruckprotokoll-Symbolleiste
  • Kontextmenü eines Eintrags im 'Ausdruckprotokoll-Navigator'

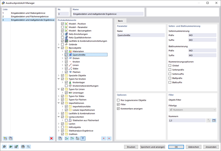
Es erscheint der Dialog 'Ausdruckprotokoll-Manager' mit der Liste aller Ausdruckprotokolle und einem Kapitel-Verzeichnisbaum.

Liste

Selektieren Sie in der Liste das Ausdruckprotokoll, dessen Inhalt Sie anpassen wollen. Im Abschnitt 'Protokollelemente' können Sie dann die Elemente des Dokuments in allen Einzelheiten festlegen.

Wenn Sie mit mehreren Ausdruckprotokollen arbeiten, sollten Sie im Abschnitt 'Name' eine Bezeichnung für jedes Ausdruckprotokoll vergeben. So können Sie die Dokumente gut auseinanderhalten.

Um ein neues Ausdruckprotokoll zu erstellen, benutzen Sie die Schaltflächen Neu oder Kopieren am Ende der Liste.

Sie können die Protokollelemente aus einer Vorlage einlesen oder die aktuelle Auswahl als Vorlage speichern. Diese Funktionen sind im Kapitel Ausdruckprotokoll-Muster beschrieben.

Protokollelemente

Die Kapitel des Ausdruckprotokolls sind in einem Verzeichnisbaum aufgelistet. Im Wesentlichen entsprechen sie den Einträgen im 'Navigator - Daten'. Wenn Sie ein Kontrollfeld anhaken, wird das entsprechende Kapitel dem Dokument hinzugefügt.

Einige Kapitel enthalten Unterkategorien, die Sie individuell für die Druckausgabe aktivieren können. Wenn Sie beispielsweise unter dem Eintrag 'Querschnitte' die Option 'Querschnittswerte' anhaken, fügt RFEM im Ausdruckprotokoll ein Unterkapitel mit den Querschnittskennwerten ein.

Im Ordner 'Grafiken' finden Sie alle Bilder, die Sie in dieses Verzeichnis gedruckt haben (siehe Bild Ausdruckprotokoll-Verzeichnis auswählen ).

Tipp

Mit der Schaltfläche Auf Standardwerte zurücksetzen unten im Abschnitt 'Protokollelemente' können Sie die Elemente eines Standardprotokolls aktivieren.

Basis

Im Register Basis können Sie spezifische Einstellungen zu dem Kapitel vornehmen, das Sie im 'Protokollelemente'-Navigator selektiert haben. Die verfügbaren Möglichkeiten sind auf das Kapitel abgestimmt.

Parameter

Der 'Name' des Kapitels entspricht der Bezeichnung im 'Protokollelemente'-Navigator. Wenn Sie die Bezeichnung ändern, wird diese Kapitelüberschrift im Dokument verwendet.

Seiten- und Blattnummerierung

Als Standard werden die Seiten fortlaufend nummeriert und in ihrer Gesamtheit unter einem 'Blatt' verwaltet. Sie können die 'Seitennummerierung' sowie die 'Blattnummerierung' mit einem vorangestellten oder angefügten Abkürzungszeichen versehen. Folgende Kürzel sind für 'Präfix' und 'Suffix' voreingestellt:

  • MO: Modelldaten
  • IM: Imperfektionen
  • LA: Belastungsdaten
  • ER: Ergebnisse

Wenn Sie andere Bezeichnungen verwenden möchten, selektieren Sie die entsprechende Kategorie und tragen die Abkürzung ein. Sie sollte aus Platzgründen nicht mehr als zwei Buchstaben haben.

Mit den Kontrollfeldern für die 'Nummerierungsoptionen' können Sie dann steuern, welche Abkürzung bei den Seiten- oder Blattnummern angezeigt wird.

Das Kontrollfeld 'Global' wendet das Kürzel der aktuellen Kategorie auf das ganze Ausdruckprotokoll an.

Optionen

Die in diesem Abschnitt verfügbaren Kontrollfelder sind auf die Ausdruckprotokoll-Kategorie abgestimmt. Im Bild Register 'Basis' sehen Sie die Optionen für die Stabergebnisse.

Nur zugewiesene Objekte

Das Kontrollfeld steuert, ob das Dokument alle definierten Objekte und Objekttypen enthält oder nur solche, die im Modell auch verwendet werden.

Filter

Haken Sie das Kontrollfeld an, wenn Sie nur bestimmte Objekte in die Dokumentation aufnehmen möchten. Sie können diese Objekte dann im Abschnitt Filter festlegen.

Ergebnisfilter aus dem aktuellen Tabellensatz

Bei Ergebnissen verwendet RFEM im Normalfall die gleichen Parameter wie bei den Tabellen. Wenn Sie das voreingestellte Häkchen entfernen, können Sie im Register Zum Anzeigen die Ergebniszeilen und -spalten für die Druckausgabe nach benutzerdefinierten Kriterien zusammenstellen, die unabhängig von den Filterkriterien für die Tabellen sind (siehe Ergebnistabellen-Manager ).

Ergebnisse sortiert nach Objekten, dann nach Belastung

Die Ergebnisse werden per Voreinstellung nach Lastfällen, Kombinationen und Bemessungssituationen geordnet aufgelistet. Wenn Sie das Kontrollfeld anhaken, erfolgt die Ausgabe in der Reihenfolge der einzelnen Objektnummern – beispielsweise die Ergebnisse der Lastfälle 1 bis 5 für Stab 1, dann die Ergebnisse dieser Lastfälle für Stab 2 etc.

Belastung

Haken Sie das Kontrollfeld an, wenn Sie nur bestimmte Lastfälle, Bemessungssituationen oder Kombinationen in die Dokumentation aufnehmen möchten. Sie können die Belastung dann im Register Lastfälle/Kombinationen festlegen.

Verwendung von Hauptachsen anstelle von Stabachsen

Im Regelfall werden die Stabergebnisse auf die Hauptachsen bezogen ausgegeben. Falls Sie unsymmetrische Querschnitte verwenden und eine auf die Eingabeachsen y und z bezogene Ausgabe wünschen, deaktivieren Sie das Kontrollfeld.

Das Bild Stabachsen y/z und Hauptachsen u/v zeigt die Achsensysteme eines Stabes mit unsymmetrischem Querschnitt.

Laststufen

Haken Sie diese Option an, wenn Sie Laststufen definiert haben und die Ergebnisse der einzelnen Schritte in der Dokumentation wünschen.

Filter

Dieser Abschnitt wird angezeigt, wenn im Abschnitt 'Optionen' das Kontrollfeld 'Filter' aktiviert ist. Hier können Sie die Objekte festlegen, deren Eigenschaften oder Ergebnisse für Ihre Dokumentation infrage kommen. Legen Sie zunächst in der Liste 'Filtertyp' fest, nach welchem Kriterium Sie die Objekte filtern möchten.

Tragen Sie nun im Feld unterhalb die 'Nummern' der Objekte ein oder wählen die relevante Objektselektion in der Liste aus. Wenn Sie nach Nummern filtern, können Sie die Objekte über die Schaltfläche Auswählen einzeln grafisch am Modell festlegen. Die Schaltfläche Objekte auswählen bietet die Möglichkeit, die Objekte in einer Liste auszuwählen.

Um in der Liste mehrere Einträge zu selektieren, halten Sie beim Klicken die Strg-Taste gedrückt.

Lastfälle/Kombinationen

Das Register Lastfälle/Kombinationen ist verfügbar, wenn Sie für eine Ergebniskategorie das Kontrollfeld 'Belastung' im Abschnitt 'Optionen' angehakt haben. Hier können Sie die Lastfälle, Bemessungssituationen und Kombinationen auswählen, deren Ergebnisse Sie im Ausdruckprotokoll wünschen.

In der Spalte 'Zum Auswählen' sind alle Lastfälle, Bemessungssituationen und Kombinationen aufgelistet, die Sie angelegt haben. Um einen Eintrag in die Liste 'Ausgewählt' zu übertragen, können Sie folgende Möglichkeiten nutzen:

  • Doppelklicken Sie den Eintrag.
  • Selektieren Sie den Lastfall oder die Kombination. Mit gedrückter Strg-Taste können Sie mehrere Einträge selektieren. Klicken Sie dann auf die Schaltfläche Hinzufügen .

Wenn die ausgewählten Belastungen erfolgreich berechnet wurden, werden nur diese Ergebnisse in der selektierten Ergebniskategorie ausgewiesen.

Info

Sie können den Umfang der Druckausgabe erheblich reduzieren, wenn Sie sich auf die Ergebnisse beschränken, die für die Dokumentation unverzichtbar sind.

Zum Anzeigen

Die Einträge im Register Zum Anzeigen sind zugänglich, wenn Sie für eine Ergebniskategorie das Kontrollfeld 'Ergebnisfilter aus dem aktuellen Tabellensatz' im Abschnitt 'Optionen' deaktiviert haben.

In den Abschnitten 'Werte' und 'Min/Max Ergebnisumhüllende' können Sie die Ausgabe der Ergebnisse für Lastfälle und Kombinationen bzw. Bemessungssituationen im Detail steuern. Die entsprechenden Tabellenzeilen und -spalten werden im Dokument entsprechend angezeigt oder ausgeblendet.

Das Kontrollfeld 'Gemäß Kriterien' ermöglicht es Ihnen, bestimmte Ergebniswerte im Ausdruckprotokoll auszugeben. Sie können die Kriterien für die Ergebnisausgabe in separaten Registern festlegen (siehe Abschnitt Kriterien).

Kriterien - Werte | Kriterien - Min/Max Ergebnisumhüllende

Die Register Kriterien - Werte und Kriterien - Min/Max Ergebnisumhüllende sind verfügbar, wenn Sie im Register 'Zum Anzeigen' das Kontrollfeld 'Gemäß Kriterien' für die Werte bzw. die Ergebnisumhüllende angehakt haben. Hier können Sie benutzerdefinierte Bedingungen beschreiben, die die Ergebnisse der Lastfälle und Kombinationen bzw. Bemessungssituationen erfüllen müssen, um im Ausdruckprotokoll zu erscheinen.

Wählen Sie in der zweiten Spalte die Ergebnisart aus. In den nächsten beiden Spalten geben Sie dann an, welches Kriterium gelten soll. Folgende Bedingungen stehen zur Auswahl:

  • gleich
  • ist ungleich
  • größer als
  • größer gleich
  • kleiner als
  • kleiner gleich

Um ein weiteres Kriterium festzulegen, wählen Sie in der letzten Spalte den Eintrag 'oder' (jedes Kriterium zählt für sich) oder 'und' (jedes Kriterium muss erfüllt sein) aus. Legen Sie dann in der neuen Zeile die nächste Bedingung fest.

Schaltflächen

Die Schaltflächen unten im Dialog 'Ausdruckprotokoll-Manager' sind mit folgenden Funktionen belegt:

Ausdruckprotokoll-Muster Öffnet den Dialog Ausdruckprotokoll-Muster zum Einlesen einer Vorlage
Als Vorlage speichern Öffnet den Dialog Ausdruckprotokoll-Muster zum Speichern der aktuellen Auswahl als Vorlage
Druckereinrichtung Öffnet den Dialog Drucker- & Seiteneinstellungen zum Einrichten des Druckers
Sprache einstellen Öffnet den Dialog Sprache wählen zum Einstellen der Sprache
Drucken Sendet das selektierte Ausdruckprotokoll zum Drucker
Speichern und anzeigen Beendet den Dialog und erzeugt die Vorschau des selektierten Ausdruckprotokolls
OK Beendet den Dialog, ohne das Ausdruckprotokoll anzuzeigen
Abbrechen Beendet den Dialog, ohne die Änderungen zu speichern
Anwenden Speichert die Änderungen, ohne den Dialog zu beenden oder das Ausdruckprotokoll anzuzeigen

Übergeordnetes Kapitel