657x
000467
2024-01-10

Protokół wydruku

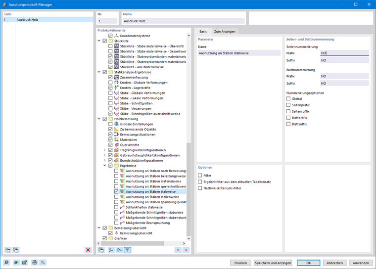
W Menedżerze protokołu wydruku dostępne są wszystkie tabele obliczeń drewna, które można wyświetlić w interfejsie programu. Indywidualne opcje filtrowania umożliwiają optymalne dostosowanie wyników tabelarycznych do potrzeb użytkownika.

  • Filtr obiektów (według numeru lub wyboru obiektów)
  • Filtr wyników (opcje filtrowania takie jak w tabelach wyników)
  • Filtr kryterium obliczeniowego (wartość maksymalna, > 1 lub zdefiniowany przez użytkownika)

Szczegóły obliczeń można wyświetlić w protokole wydruku, korzystając z wydruku wzorów z wydruku szczegółowego.

Więcej informacji na temat protokołu wydruku można znaleźć w instrukcji obsługi programu RFEM 6.

Rozdział nadrzędny