657x
000467
10.01.2024

Rapport d'impression

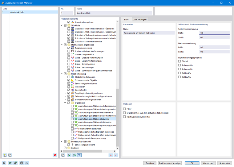
Le Gestionnaire des rapports d'impression contient tous les tableaux de la Vérification du bois qui peuvent être affichés dans l'interface du programme. Utilisez les options de filtre individuelles pour ajuster la sortie tabulaire :

  • Filtre d'objet (par numéro ou par sélection d'objet)
  • Filtre de résultats (mêmes options de filtre que dans les tableaux de résultats)
  • Filtre de ratio de vérification (valeur maximale, > 1 ou définie par l'utilisateur)

Pour afficher les détails de vérification dans le rapport d'impression, vous pouvez utiliser l'impression des formules de Sortie des résultats détaillé.

Vous trouverez plus d'informations sur le rapport d'impression dans le manuel de RFEM 6.

Chapitre parent