657x
000467
10. Januar 2024

Ausdruckprotokoll

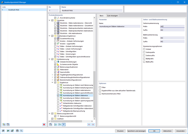
Im Ausdruckprotokoll-Manager stehen alle Tabellen der Holzbemessung zur Auswahl, die in der Programmoberfläche angezeigt werden können. Nutzen Sie die individuellen Filtermöglichkeiten, um die tabellarische Ausgabe optimal an Ihre Bedürfnisse anzupassen:

  • Objekt-Filter (nach Nummer oder Objektselektion)
  • Ergebnisfilter (gleiche Filtermöglichkeiten wie in den Ergebnistabellen)
  • Nachweiskriteriums-Filter (Maximalwert, > 1 oder benutzerdefiniert)

Zur Darstellung von Nachweisdetails im Ausdruckprotokoll steht Ihnen der Ausdruck der Formeln aus der Detaillierten Ergebnisausgabe zur Verfügung.

Weitere Informationen zum Ausdruckprotokoll finden Sie im RFEM 6 Handbuch.

Übergeordnetes Kapitel