1041x
000475
2024-01-11

Вывод подробных результатов

В диалоговом окне отображаются подробные результаты выбранных проверок конструкции. Для этого доступны различные варианты фильтров. В дополнение к табличному представлению промежуточных значений, можно также отобразить формулы проверки конструкции.

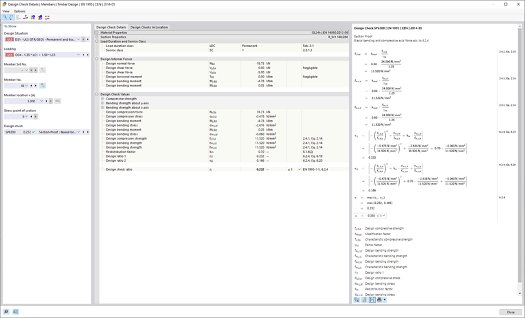
Отображение

В этом разделе диалогового окна вы можете выбрать конструкцию, для которой вы хотите отобразить детали проверки конструкции. Вы можете выбрать из различных списков, которые можно использовать для четкого определения дизайна, который будет отображаться:

  • Расчетная ситуация
  • Нагрузки
  • Блок стержней №
  • Стержень №
  • Место стержня x
  • Точка напряжения сечения
  • расчётная проверка

Есть только те списки выбора, для которых доступны результаты. Например, если проект содержит только стержни, поле выбора для наборов стержней будет недоступно. Вы можете использовать кнопку Выбрать индивидуально для выбора элемента или набора элементов в графическом окне, и его номер автоматически переносится в окно списка.

Если вы выберете набор элементов, из списка элементов можно будет выбрать только элементы, включенные в этот набор. В этом случае кнопка Абсолютные координаты от начала группы стержней позволяет расположению x ссылаться на начало набора стержней, в противном случае расположение x всегда относится к началу стержня. Элементы, разработанные без набора стержней, будут доступны в списке, если вы выберете значение «-» в номере набора стержней.

Выбор точки напряжения доступен только для расчетных проверок, которые относятся к точке напряжения (например, расчет напряжений). Все остальные дизайны доступны при выборе ' - '.

Подробности расчёта

Основные входные параметры, промежуточные значения и результаты расчета отображаются в виде древовидной структуры. Это позволяет понять детали проведенных проверок конструкции. В виде формулы использование промежуточных значений четко показано до конечного результата.

Расчётные проверки в месте

На вкладке « Проверки конструкции в месте» отображаются все проверки конструкции, выполненные в данном месте. Здесь вы можете получить краткий обзор использования различных расчетных проверок. Двойным щелчком по строке вы можете отобразить детали соответствующего дизайна.

Некоторые расчеты, например расчет напряжений, выполняются в каждой точке напряжения. Другие проверки конструкции, такие как анализ устойчивости, не требуют различения точек напряжения.

Просмотр формулы

В этом разделе отображаются основные формулы для определения промежуточных значений, а также окончательный расчет критерия проектирования. Вы можете переключаться между символами формул или числовыми значениями с помощью кнопок внизу. Вы также можете распечатать графику здесь.

Вы можете использовать кнопку Просмотр модели для отображения вида модели вместо вида формулы. Это позволяет быстро локализовать выбранное место расчёта в модели.

Исходная глава