1137x
000472
2024-02-22

Общие параметры

Вызывать глобальные настройки

Основные настройки для расчета по древесине управляются в диалоговом окне 'Глобальные настройки'. Этот диалог в основном не зависит от Нормы, которую вы выбрали в основных данных модели. Однако значения по умолчанию могут отличаться.

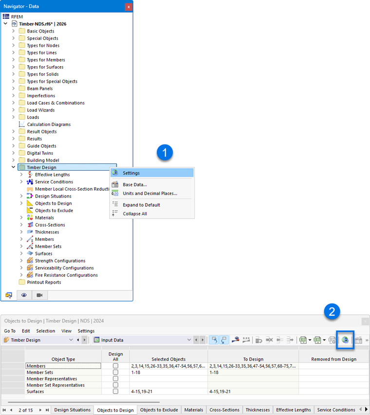
Глобальные настройки можно открыть одним из следующих способов:

  1. Контекстное меню в записи навигатора 'Расчет по древесине'
  2. Кнопка Глобальные настройки надстройки на панели инструментов таблиц для расчета по древесине

Глобальные настройки

Совет

С помощью кнопки Задание стандартных величин вы можете восстановить стандартные настройки для нормы.

Рассчитываемые конфигурации

По умолчанию рассчитываются все доступные конфигурации. Однако если, например, вы хотите отказаться от проверки пригодности к эксплуатации, деактивируйте опцию 'Пригодность к эксплуатации'. В этом случае проверки по пригодности к эксплуатации не выполняются; входные данные для расчета по древесине соответственно сокращаются.

Расчетные ситуации, относящиеся к деактивированной конфигурации, не учитываются при проверке. Назначение расчетных ситуаций регулируется в таблице Расчетные ситуации.

Настройки сглаживания

Настройки сглаживания актуальны для расчета поверхностей. Напряжения определяются для узлов КЭ-сетки и затем сглаживаются методом интерполяции. Благодаря этому на графике вы видите непрерывное распределение результатов.

В списке доступны следующие настройки сглаживания:

  • Постоянно в элементах сетки
  • Непрерывно
  • Непрерывно внутри поверхностей
  • Непрерывно внутри наборов поверхностей, иначе внутри поверхностей (по умолчанию)
  • Непрерывно внутри всех поверхностей

Отдельные варианты описаны в главе Ergebnisglättung руководства RFEM.

Инфо

Тип сглаживания, заданный в диалоге RFEM 'Сглаживание результатов', не влияет на результаты расчета по древесине: решающим является вариант, выбранный здесь.

Методы проверки

В этом разделе вы можете управлять тем, как внутренние усилия из сочетаний нагрузок и результатов передаются в расчет. В списке доступны три метода проверки.

  • Метод перечисления

Все сочетания нагрузок и результатов одной расчетной ситуации рассчитываются по отдельности. Этот подход, как правило, дает наиболее точные результаты, но при определенных обстоятельствах приводит к более длительному времени расчета.

  • Метод огибающей

Сначала рассчитываются огибающие внутренние усилия (max/min) всех сочетаний нагрузок и результатов одной расчетной ситуации. Затем проверки выполняются с этими внутренними усилиями. По сравнению с методом перечисления это позволяет сократить время расчета. Однако нельзя исключить, что будут охвачены все комбинации.

  • Смешанный метод

Этот подход представляет собой компромисс между двумя другими методами: для стержней и поверхностей можно задать верхний предел для вариантов одной расчетной ситуации, которые следует рассчитывать методом перечисления. Как только количество сочетаний нагрузок и результатов превышает этот предел, расчет выполняется методом огибающей.

Проверка гибкости стержней/стержневых наборов

В рамках расчета по древесине также проверяется гибкость стержней и стержневых наборов при растяжении или при сжатии, соответственно при изгибе. Здесь вы можете задать предельные значения (λlim, RB и т. д.). Если для рассчитываемых стержней или стержневых наборов для сегментов заданы Длины потери устойчивости, они учитываются при расчете гибкости. Оценка выполняется в таблицах результатов для Гибкости.

Оптимизация - максимально допустимое использование

Дополнение может выполнять оптимизацию для стандартных сечений (см. главу Querschnitte). При проверке возможных вариантов степень использования варианта сравнивается с максимальным значением, заданным в этом месте.

Сохранение результатов

Для моделей с несколькими тысячами объектов файлы результатов могут быть очень большими. В списке доступны два варианта, с помощью которых можно влиять на сохранение результатов расчета.

  • По положению или По узлам сетки/точкам сетки

Максимальные результаты сохраняются для всех точек напряжений стержней или КЭ-узлов сетки и точек сетки поверхностей. Это соответственно влияет на размер файла.

  • По объекту

Сохраняются только максимальные результаты каждого стержня или каждой поверхности. Файл результатов становится значительно меньше.

Инфо

Графическое отображение результатов в программе не зависит от этой настройки: отсутствующие результаты автоматически пересчитываются.

Настройки сглаживания для расчета результирующего стержня

Результирующий стержень интегрирует внутренние усилия стержней, поверхностей или тел. Для расчета в дополнении вы можете управлять тем, какая настройка сглаживания применяется при интегрировании результатов. В списке доступны следующие варианты:

  • Постоянно в элементах сетки
  • Непрерывно
  • Непрерывно внутри поверхностей или тел
  • Непрерывно внутри наборов поверхностей или наборов тел, иначе внутри поверхностей или тел
  • Непрерывно внутри всех поверхностей или тел

Отдельные варианты описаны в главе Ergebnisglättung руководства RFEM.

Показать результаты

Если установлен флажок 'Показывать результаты по расчетной ситуации', результаты в таблицах выводятся отдельно для каждой расчетной ситуации.

Рассчитать результаты

Результаты поверхностей основаны на результатах в КЭ-узлах сетки, которые для графического вывода обрабатываются с учетом Настройки сглаживания. Как и для результатов статического расчета, в навигаторе - Результаты вы можете выбрать, отображаются ли значения в КЭ-узлах сетки или в точках сетки поверхностей (см. главу Результаты на поверхностях руководства RFEM).

Два варианта в списке относятся к результатам в таблицах и в деталях проверки: с их помощью можно управлять тем, выводятся ли значения узлов сетки или точек сетки. Сетка поверхностей представляет собой независимый от КЭ-сетки вывод в точках результатов с регулярными интервалами (см. главу Поверхности руководства RFEM). Эти варианты не влияют на графические результаты.

Опорная плоскость поверхности для решателя

Функция 'Сместить опорную плоскость при пожаре' позволяет сместить плоскость поверхности для расчета на пожар в исходное положение ("нулевая плоскость"). Это происходит за счет внутренних эксцентриситетов поверхности. Тем самым восстанавливается связь с исходным расположением поверхности.

Жизненный цикл результатов

Как только вы вносите изменение во входные данные, результаты расчета по древесине удаляются. Это гарантирует, что расчет основан на корректных граничных условиях. Однако в некоторых случаях может быть целесообразно сохранить результаты (например, чтобы внести изменение в сложную модель, не влияющее на расчет). В этом случае деактивируйте флажок. При изменении повторный расчет не выполняется. Все результаты, на которые влияет это изменение, затем отображаются красным шрифтом. Они могут быть уже недействительными. Только после повторного расчета они будут обновлены.

Инфо

Если вы деактивировали удаление результатов, перед работой в протоколе печати следует выполнить повторный расчет. Так проверки будут документированы корректно.

Поверхности | Стержневые диафрагмы | Подлежащие расчету компоненты

Последняя категория актуальна только если дополнение Многослойные поверхности активировано в основных данных модели и в модели присутствуют поверхности типа толщины Стержневая диафрагма.

С помощью флажков вы можете управлять тем, какие компоненты должны быть проверены при расчете стержневых диафрагм:

  • Несущие элементы
  • Обшивки
  • Соединители

Если вы, например, хотите получить только проверки для соединителей и отказаться от расчета рамных стержней и стоек, деактивируйте здесь ненужные группы компонентов.