1041x
000475
11.01.2024

Sortie de résultats détaillée

La boîte de dialogue affiche les résultats détaillés des vérifications sélectionnées. Pour cela, différentes options de filtrage sont disponibles. Outre la vue tabulaire des valeurs intermédiaires, il est également possible d'afficher les formules de vérification.

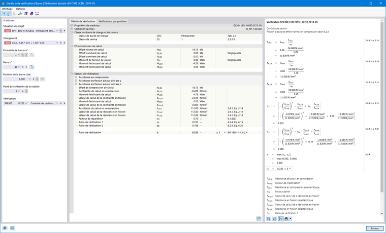
À afficher

Dans cette section de la boîte de dialogue, vous pouvez sélectionner la vérification pour laquelle les détails de vérification doivent être affichés. Vous avez le choix entre différentes zones de liste afin de définir clairement la vérification à afficher :

  • Situation de projet
  • Chargement
  • Ensemble de barres n°
  • Barre n°
  • Position x de la barre
  • Point de contrainte de la section
  • Vérification

Seules les listes de sélection pour lesquelles des résultats existent sont disponibles. Par exemple, si la vérification ne contient que des barres, la boîte de sélection des ensembles de barres est indisponible. Vous pouvez sélectionner une barre ou un ensemble de barres dans la fenêtre graphique à l'aide du bouton Sélectionner individuellement et son numéro est automatiquement transféré dans la zone de liste.

Si vous sélectionnez un ensemble de barres, seules les barres appartenant à cet ensemble de barres peuvent être sélectionnées dans la liste des barres. Dans ce cas, le bouton Coordonnées absolues du début de l'ensemble de barres permet de relier la position x au début de l'ensemble de barres, sinon la position x est toujours liée au début de la barre. Les barres conçues sans ensemble de barres sont disponibles dans la liste si vous sélectionnez la valeur « -- » pour le numéro de l'ensemble de barres.

La sélection du point de contrainte n'est disponible que pour les vérifications faisant référence à un point de contrainte (par exemple, la vérification de la contrainte). Toutes les autres vérifications sont disponibles lorsque vous sélectionnez « -- ».

Détails de vérification

Les principaux paramètres d'entrée, les valeurs intermédiaires et les résultats de calcul sont affichés dans une structure arborescente. Cela vous permet de comprendre les détails des vérifications effectuées. Dans la vue de formule, l'utilisation des valeurs intermédiaires est clairement indiquée jusqu'au résultat final.

Vérifications par position

Toutes les vérifications effectuées à cet emplacement sont affichées dans l'onglet Vérifications par position. Vous trouverez ici un aperçu rapide de l'utilisation des différentes vérifications. En double-cliquant sur une ligne, vous pouvez afficher les détails de la vérification correspondante.

Certaines vérifications, telles que les vérifications des contraintes, sont effectuées à chaque point de contrainte. D'autres vérifications, telles que les analyses de stabilité, n'exigent pas de distinction entre les points de contrainte.

Vue des formules

Les principales formules pour la détermination des valeurs intermédiaires ainsi que le calcul final du critère de vérification sont affichés dans cette section. Vous pouvez basculer entre les symboles de formule et les valeurs numériques à l'aide des boutons situés en bas. Vous avez également la possibilité d'imprimer des graphiques.

Vous pouvez utiliser le bouton Vue du modèle pour afficher une vue de modèle au lieu de la vue de formule. Cela vous permet de localiser rapidement la position de vérification sélectionnée dans le modèle.