1041x
000475
2024-01-11

Szczegółowe wyświetlanie wyników

W oknie dialogowym wyświetlane są szczegółowe wyniki dla wybranych kontroli obliczeń. W tym celu dostępne są różne opcje filtrowania. Oprócz widoku tabelarycznego wartości pośrednich można również wyświetlić wzory kontroli obliczeń.

Wyświetlanie

W tej części okna dialogowego można wybrać projekt, dla którego zostaną wyświetlone szczegóły kontroli obliczeń. Do wyboru są różne pola wartości, za pomocą których można w przejrzysty sposób określić projekt, który ma zostać wyświetlony:

  • Sytuacja obliczeniowa
  • obciążenie konstrukcji
  • Zbiór prętów nr
  • Pręt nr
  • położenie x
  • Punkt naprężeń przekroju
  • Warunek projektowy

Dostępne są tylko te listy wyboru, dla których dostępne są wyniki. Na przykład, jeżeli wymiarowanie zawiera tylko pręty, pole wyboru zbiorów prętów nie jest dostępne. Za pomocą klawisza Wybierz Indywidualnie można wybrać pręt lub zbiór prętów w oknie graficznym, a ich numer zostanie automatycznie przeniesiony do pola wartości.

W przypadku wybrania zbioru prętów z listy prętów można wybrać tylko pręty zawarte w tym zbiorze prętów. W takim przypadku przycisk Współrzędne bezwzględne od początku zbioru prętów umożliwia odniesienie położenia x do początku zbioru prętów, w przeciwnym razie położenie x zawsze odnosi się do początku zbioru prętów. Pręty zwymiarowane bez zbioru prętów są dostępne na liście po wybraniu wartości "--" numeru zbioru prętów.

Wybór punktu naprężenia jest możliwy tylko w przypadku kontroli obliczeń odnoszących się do punktu naprężenia (na przykład obliczenie naprężenia). Wszystkie inne projekty są dostępne po wybraniu opcji '-'.

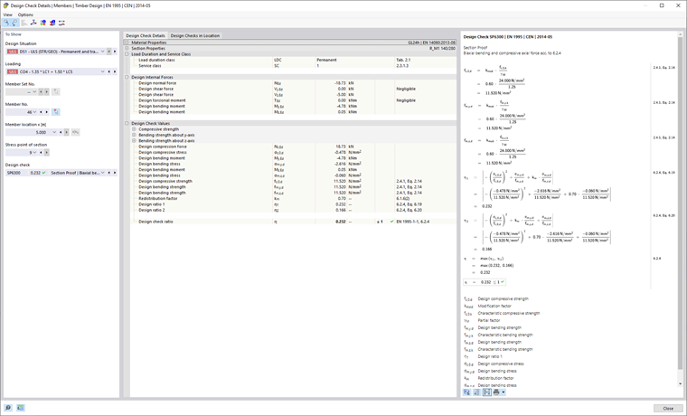
szczegóły obliczeń

Główne parametry wejściowe, wartości pośrednie i wyniki obliczeń są wyświetlane w formie drzewa. Umożliwia to zrozumienie szczegółów przeprowadzonych kontroli obliczeń. W widoku wzoru zastosowanie wartości pośrednich jest wyraźnie widoczne aż do wyniku końcowego.

Warunki projektowe w położeniu

W zakładce Kontrola projektu w położeniu wyświetlane są wszystkie kontrole przeprowadzone w tym miejscu. Tutaj można uzyskać szybki przegląd wykorzystania różnych kontroli obliczeń. Poprzez dwukrotne kliknięcie linii można wyświetlić szczegóły danego rysunku.

Niektóre obliczenia, na przykład obliczenia naprężeń, są przeprowadzane w każdym punkcie naprężenia. Inne kontrole obliczeniowe, takie jak analiza stateczności, nie wymagają rozróżniania punktów naprężeń.

Widok wzoru

W tej sekcji wyświetlane są główne wzory służące do określania wartości pośrednich oraz do ostatecznego obliczania kryterium obliczeniowego. Za pomocą przycisków na dole można przełączać się między symbolami wzorów lub wartościami numerycznymi. Tutaj można również wydrukować grafikę.

Za pomocą przycisku Widok modelu można wyświetlić widok modelu zamiast widoku wzoru. Pozwala to szybko zlokalizować wybrane położenie obliczeniowe w modelu.

Rozdział nadrzędny