934x
003635
2023-11-07

Podstawy

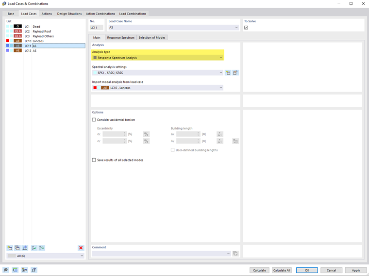
W zakładce Podstawowe można przypisać typy analizy oraz ustawić inne parametry. W tym celu proszę wybrać przypadek obciążenia po lewej stronie na 'Liście'.

Analiza

W tej sekcji należy ustawić podstawowe parametry analizy spektralnej dla przypadku obciążenia.

Typ analizy

Jeśli w ustawieniach podstawowych modelu włączono dodatki 'Metoda Spektrum Odpowiedzi', to w liście dostępna jest opcja Metoda Spektrum Odpowiedzi. Przydziel ten typ analizy każdemu przypadkowi obciążenia, dla którego ma być przeprowadzona analiza sejsmiczna.

Informacje

Przypadki obciążeń z metodą Spektrum Odpowiedzi są przyporządkowane do kategorii 'Oddziaływania sejsmiczne' (AE).

Ustawienia analizy spektralnej

Wybierz z listy 'Ustawienia analizy spektralnej' (SPS), które wytyczne mają być stosowane do badania przypadku obciążenia. Są to na przykład reguła kombinacji lub tłumienie. Parametry te są opisane w rozdziale Ustawienia analizy spektralnej.

Przyciskiem Nowy można dodać nowe ustawienia analizy spektralnej, a przyciskiem Edytuj edytować wybrane ustawienie.

Przyjmij analizę modalną z przypadku obciążenia

Wybierz z listy zdefiniowanych Przypadków obciążenia analizą modalną, która analiza wartości własnych ma stanowić podstawę badania sejsmicznego. W zakładce Wybór form własnych można potem wybrać odpowiednie formy własne do obliczeń.

Opcje

Uwzględnij losowy moment skręcający

Pole wyboru 'Uwzględnij losowy moment skręcający' pozwala uwzględnić losowe oddziaływanie skręcające mas zgodnie z EN 1998-1 [1] punkt 4.3.2 oraz 4.3.3.3. Umożliwia to uwzględnienie niepewności w rozmieszczeniu mas. Ekscentryczności eX i eY opisują przesunięcia środka masy względem jego planowanej pozycji. Przycisk Względne/bezwzględne dane wejściowe pozwala przełączać między względnym a absolutnym wprowadzaniem wartości.

'Długość budynku' jest automatycznie określana z geometrii modelu. Jeżeli chcesz zmienić wymiary, zaznacz pole 'Długości budynku użytkownika' i wprowadź wartości ΔX oraz ΔY. Przycisk Wybór dwóch pozwala graficznie określić długości, wybierając dwa węzły modelu. Przycisk Resetować do wartości domyślnych przywraca oryginalne długości budynku.

Zapisz wyniki wszystkich wybranych form

Domyślnie wyświetlane są tylko wyniki kopert komponentów kierunkowych lub wyniki poszczególnych kierunków X, Y i Z, którym przypisano Spektrum odpowiedzi. Jeśli włączysz pole wyboru 'Zapisz wyniki wszystkich wybranych form', to również wyniki pośrednie wszystkich wybranych form własnych (patrz rozdział Wybór form własnych) dla poszczególnych kierunków X, Y i Z, którym przypisano spektrum odpowiedzi.