934x
003635
2023-11-07

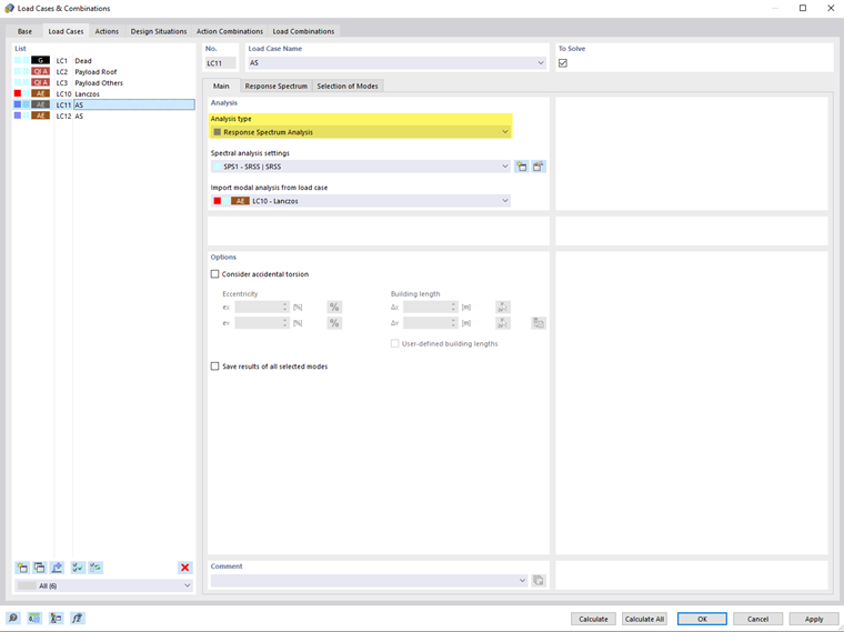
Main

In the Main tab, you can assign the analysis types and define additional parameters. To do this, select the load case in the "list" on the left.

Analysis

This section covers the basic settings for a spectral analysis of the load case.

Analysis Type

Once you have activated the "Response Spectrum Analysis" add-on in the model's Base Data, the "Response Spectrum Analysis" is available in the list. Assign this analysis type to each load case for which you want to perform the seismic analysis.

Info

The response spectrum analysis load cases are included in the "Seismic Actions" (AE) category.

Spectral Analysis Settings

In the list of "Spectral Analysis Settings" (SPS), select the specifications used for the analysis of the load case. These are the combination rules or damping, for example. These parameters are described in the chapter Spectral Analysis Settings.

Use the New button to add new spectral analysis settings and the Edit button to edit the selected settings.

Importing Modal Analysis from Load Case

In the list of defined modal analysis load cases, specify which eigenvalue analysis should form the basis of the seismic design. In the Selection of Modes tab, you can then select the relevant mode shapes to the calculation.

Options

Consider Accidental Torsion

The "Consider accidental torsion" check box provides the option to take into account the random torsional action of masses according to EN 1998‑1 Refer [1], Sections 4.3.2 and 4.3.3.3. This way, the uncertainties in the arrangement of masses are considered. The eccentricities eX and eY describe the shifts of the center of mass from its planned position. Click the Relative/Absolute Input button to switch between the relative and absolute input of values.

The "Building length" is determined automatically based on the model geometry. If you want to change the dimensions, select the "User-defined building lengths" check box and enter the values ΔX and ΔY. Click the Select Two button to determine the lengths graphically by selecting two nodes of the model. The Reset to Default Values button restores the original building lengths.

Save Results of All Selected Modes

By default, only the results of the envelopes of the direction components or the results of the individual directions X, Y, and Z with a response spectrum assigned are output. If you activate the “Save results of all selected modes” check box, the intermediate results of all selected mode shapes (see the chapter Selection of Modes) for the individual directions X, Y, and Z with a response spectrum assigned are also output.