910x
003635
2023-11-07

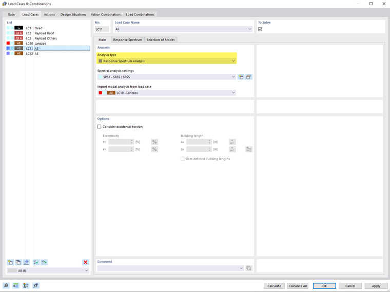
Base

Nel registro Base è possibile assegnare i tipi di analisi e stabilire ulteriori parametri. Seleziona il caso di carico a sinistra nell'elenco.

Analisi

In questa sezione si effettuano le impostazioni di base per l'analisi spettrale del caso di carico.

Tipo di analisi

Se nelle impostazioni di base del modello è attivato l'Add-On 'Metodo dello spettro di risposta', nella lista è disponibile la scelta del Metodo dello spettro di risposta. Assegna questo tipo di analisi ad ogni caso di carico per il quale deve essere effettuata un'analisi sismica.

Informazione

I casi di carico dello spettro di risposta sono classificati nella categoria 'Azioni sismiche' (AE).

Impostazioni di analisi spettrale

Seleziona nell'elenco delle 'Impostazioni di analisi spettrale' (SPS) sotto quali specifiche deve essere analizzato il caso di carico. Queste possono essere la regola di combinazione o lo smorzamento, ad esempio. Questi parametri sono descritti nel capitolo Impostazioni di analisi spettrale.

Con il pulsante Nuovo puoi aggiungere nuove impostazioni di analisi spettrale, con il pulsante Modifica puoi modificare l'impostazione selezionata.

Importazione dall'analisi modale del caso di carico

Definisci nell'elenco dei Casi di carico di analisi modale quale analisi dei valori propri deve costituire la base per l'indagine sismica. Nel registro Scelta delle forme puoi quindi selezionare le forme proprie rilevanti per il calcolo.

Opzioni

Considerare la torsione casuale

La casella di controllo 'Considerare la torsione casuale' offre la possibilità di considerare l'effetto di torsione casuale delle masse secondo EN 1998-1 [1] sezioni 4.3.2 e 4.3.3.3. Questo consente di prendere in considerazione le incertezze nella disposizione delle masse. Le eccentricità eX ed eY descrivono gli spostamenti del centro di massa dalla sua posizione pianificata. Con il pulsante Input relativo/assoluto puoi passare tra l'inserimento relativo e assoluto dei valori.

La 'Lunghezza dell'edificio' è determinata automaticamente dalla geometria del modello. Se vuoi modificare le dimensioni, seleziona la casella di controllo 'Lunghezze dell'edificio personalizzate' e inserisci quindi i valori ΔX e ΔY. Con il pulsante Selezione di due puoi determinare graficamente le lunghezze selezionando due nodi del modello. Il pulsante Ripristina valori predefiniti ripristina le lunghezze originali dell'edificio.

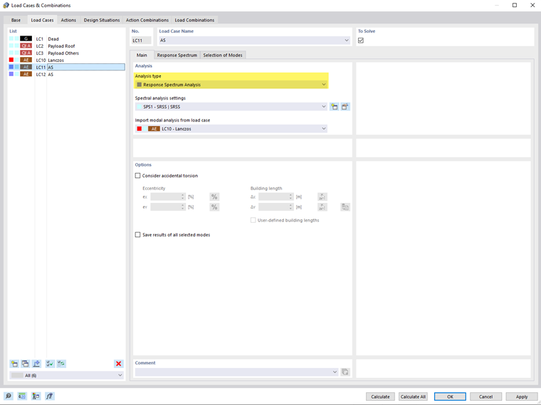
Salvare i risultati di tutte le forme selezionate

Per impostazione predefinita vengono forniti solo i risultati dell'inviluppo dei componenti di direzione o i risultati delle singole direzioni X, Y e Z assegnati a uno Spettro di risposta. Se attivi la casella di controllo 'Salvare i risultati di tutte le forme selezionate', vengono forniti anche i risultati intermedi di tutte le forme proprie selezionate (vedi capitolo Scelta delle forme) per le singole direzioni X, Y e Z a cui hai assegnato uno spettro di risposta.