934x
003635
2023-11-07

Base

No registro Base, você pode atribuir os tipos de análise e definir parâmetros adicionais. Para isso, selecione o caso de carga à esquerda na 'Lista'.

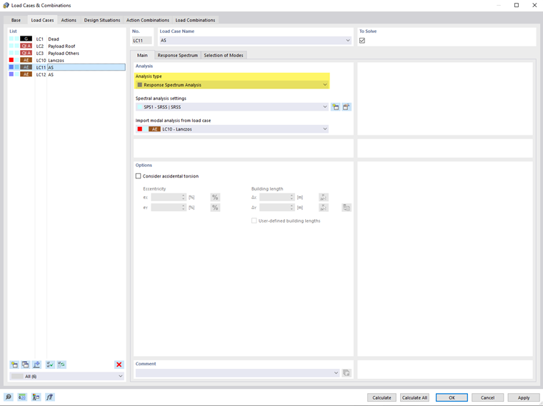
Análise

Nesta seção, devem ser feitas as configurações básicas para a análise espectral do caso de carga.

Tipo de Análise

Se, nas informações básicas do modelo, a Add-On 'Método do espectro de resposta' estiver ativada, o Método do espectro de resposta estará disponível na lista. Atribua este tipo de análise a cada caso de carga para o qual deve ser feita uma análise de terremoto.

Informação

Os casos de carga do método do espectro de resposta são classificados na categoria 'Ações Sísmicas' (AE).

Configurações de Análise Espectral

Selecione na lista de 'Configurações de Análise Espectral' (SPS), de acordo com quais diretrizes o caso de carga deve ser analisado. Isso inclui, por exemplo, a regra de combinação ou a amortecimento. Estes parâmetros são descritos no capítulo Configurações de Análise Espectral.

Com o botão Novo você pode adicionar novas configurações de análise espectral, com o botão Editar editar a configuração selecionada.

Adotar análise modal do caso de carga

Na lista de Casos de Carga Modal definidos, determine qual análise de valores próprios deve formar a base da análise de terremoto. No registro Escolha das Formas, você pode então selecionar as formas próprias relevantes para o cálculo.

Opções

Considerar a torção aleatória

O campo de controle 'Considerar a torção aleatória' oferece a opção de considerar o efeito de torção aleatória das massas de acordo com a EN 1998-1 [1] Seções 4.3.2 e 4.3.3.3. Isso leva em conta as incertezas na disposição das massas. As excentricidades eX e eY descrevem os deslocamentos do centro de massa de sua posição planejada. Com o botão Entrada relativa/absoluta você pode alternar entre a entrada relativa e absoluta dos valores.

O 'Comprimento do edifício' é automaticamente determinado a partir da geometria do modelo. Se você quiser alterar as dimensões, marque o campo de controle 'Comprimentos do edifício personalizados' e insira os valores ΔX e ΔY. Com o botão Seleção de dois , você pode determinar graficamente os comprimentos escolhendo dois nós do modelo. O botão Repor os valores padrão restaura os comprimentos originais do edifício.

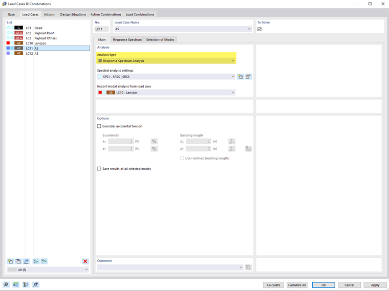
Salvar resultados de todas as formas selecionadas

Por padrão, apenas os resultados do envelope dos componentes de direção ou os resultados das direções individuais X, Y e Z são exibidos, aos quais um Espectro de Resposta foi atribuído. Se você ativar o campo de controle 'Salvar resultados de todas as formas selecionadas', os resultados intermediários de todas as formas próprias selecionadas (veja o capítulo Escolha das Formas) para as direções individuais X, Y e Z aos quais você atribuiu um espectro de resposta também serão exibidos.