936x
003635
07-11-2023

Base

En el registro Base puede asignar los tipos de análisis y establecer otros parámetros. Seleccione el caso de carga a la izquierda en la 'Lista'.

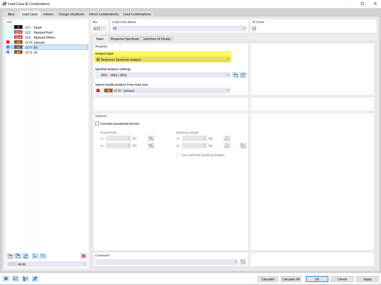
Análisis

En esta sección se deben realizar los ajustes básicos para el análisis espectral del caso de carga.

Tipo de análisis

Si el complemento 'Método de espectros de respuesta' está activado en las configuraciones base del modelo, estará disponible en la lista el Método de espectros de respuesta. Asigne este tipo de análisis a cada caso de carga para el cual se deba realizar un análisis sísmico.

Información

Los casos de carga de método de espectros de respuesta se clasifican en la categoría 'Acciones sísmicas' (AE).

Ajustes de análisis espectral

Seleccione en la lista de 'Ajustes de análisis espectral' (SPS) bajo qué criterios se analizará el caso de carga. Estos son, por ejemplo, la regla de combinación o el amortiguamiento. Estos parámetros se describen en el capítulo Ajustes de análisis espectral.

Con el botón Nuevo puede agregar nuevos ajustes de análisis espectral, con el botón Edición editar el ajuste seleccionado.

Adoptar análisis modal del caso de carga

Establezca en la lista de Casos de carga modal definidos cuál análisis de valores propios debería ser la base para la investigación sísmica. En el registro Selección de formas puede seleccionar las formas propias relevantes para el cálculo.

Opciones

Considerar torsión aleatoria

El campo de control 'Considerar torsión aleatoria' ofrece la posibilidad de capturar el efecto de torsión aleatoria de las masas conforme a EN 1998-1 [1] Sección 4.3.2 y 4.3.3.3. Esto considera las incertidumbres en la disposición de las masas. Las excentricidades eX y eY describen los desplazamientos del centro de gravedad desde su ubicación planificada. Con el botón Entrada relativa/absoluta puede alternar entre la entrada relativa y absoluta de los valores.

La 'longitud del edificio' se determina automáticamente a partir de la geometría del modelo. Si desea cambiar las dimensiones, marque el campo de control 'Longitudes de edificio personalizadas' e ingrese los valores ΔX y ΔY. Con el botón Selección de dos puede determinar gráficamente las longitudes seleccionando dos nodos del modelo. El botón Restablecer a valores predeterminados restaura las longitudes originales del edificio.

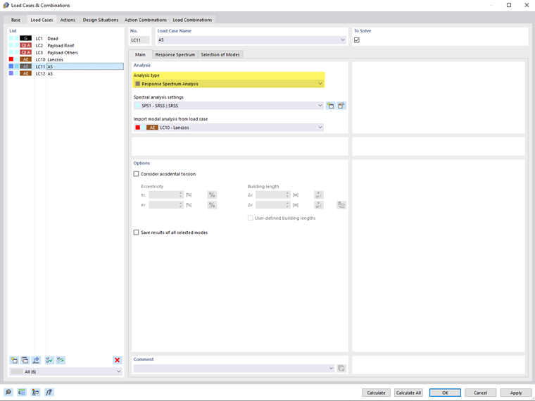
Guardar resultados de todas las formas seleccionadas

Por defecto, solo se proporcionan los resultados del envolvente de los componentes de dirección o los resultados de las direcciones individuales X, Y, y Z a las cuales se ha asignado un Espectro de respuesta. Si activa el campo de control 'Guardar resultados de todas las formas seleccionadas', también se proporcionarán los resultados intermedios de todas las formas propias seleccionadas (ver capítulo Selección de formas) para las direcciones individuales X, Y y Z a las cuales haya asignado un espectro de respuesta.