981x
005316
2022-09-26

Exact Cross-Section Search

When using the search function of the cross-section library, a lot of similar cross-section series are displayed. How can I limit the search results to the exact cross-section description?


Answer:

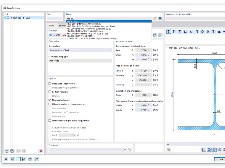
When entering a cross-section description in the Name text box of the "New Section" dialog box, all cross-section series containing the search term are suggested. For example, when entering HEA, cross-sections of the series HEAA or HEAT are also suggested.

To ensure the search gives you only the exact hits, enter quotation marks at the beginning of the term you are search for. The search term for an HEA section is then: "HEA



;