1137x
000472
22-02-2024

Configuración global

Abrir la configuración global

Las configuraciones básicas para el dimensionamiento de madera se gestionan en el cuadro de diálogo 'Configuración global'. Este cuadro de diálogo es, en lo esencial, independiente de la norma que ha seleccionado en los datos base del modelo. Sin embargo, los valores predeterminados pueden diferir entre sí.

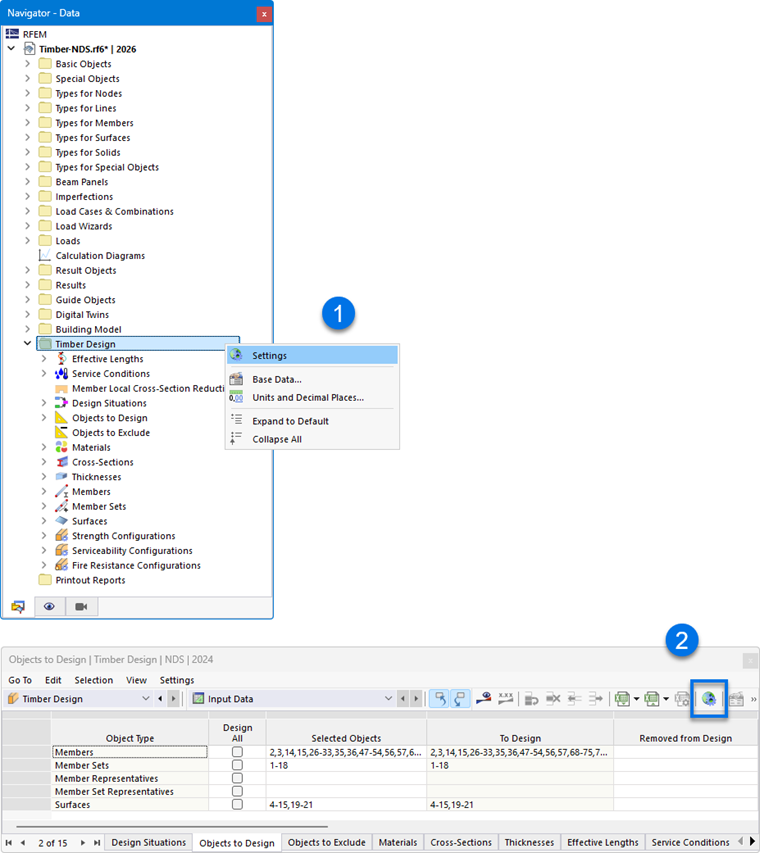
Puede abrir la configuración global mediante una de las siguientes opciones:

  1. menú contextual en la entrada del navegador 'Dimensionamiento de madera'
  2. botón Configuración global de complementos en la barra de herramientas de las tablas para dimensionamiento de madera

Configuración global

Consejo

Con el botón Restablecer a valores predeterminados puede restaurar la configuración predeterminada de la norma.

Configuraciones a calcular

Por defecto, se dimensionan todas las configuraciones disponibles. Sin embargo, si desea prescindir, por ejemplo, de la comprobación del servicio, desactive la opción 'Servicio'. Con ello no se realizarán comprobaciones de servicio; los datos de entrada para el dimensionamiento de madera se reducen en consecuencia.

Las situaciones de dimensionamiento asignadas a una configuración desactivada no se tienen en cuenta en la comprobación. La asignación de las situaciones de dimensionamiento se regula en la tabla Situaciones de dimensionamiento.

Ajustes de suavizado

Los ajustes de suavizado son relevantes para el dimensionamiento de superficies. Las tensiones se determinan en los nodos de la malla FE y después se suavizan mediante un procedimiento de interpolación. Así verá en la gráfica una evolución continua de los resultados.

En la lista se pueden seleccionar los siguientes ajustes de suavizado:

  • Constante en los elementos de la malla
  • No continuo
  • Continuo dentro de superficies
  • Continuo dentro de conjuntos de superficies, en caso contrario dentro de superficies (predeterminado)
  • Continuo dentro de todas las superficies

Las distintas opciones se describen en el capítulo Ergebnisglättung del manual de RFEM.

Información

El tipo de suavizado definido en el cuadro de diálogo de RFEM 'Suavizado de resultados' no influye en los resultados del dimensionamiento de madera: lo decisivo es la variante seleccionada aquí.

Procedimiento de comprobación

En este apartado puede controlar cómo se transmiten los esfuerzos internos de las combinaciones de carga y de resultados al dimensionamiento. En la lista hay tres procedimientos de comprobación disponibles.

  • Método de enumeración

Todas las combinaciones de carga y de resultados de una situación de dimensionamiento se calculan individualmente. Este enfoque suele proporcionar los resultados más precisos, pero en determinadas circunstancias puede dar lugar a tiempos de cálculo más largos.

  • Método envolvente

En primer lugar, se calculan los esfuerzos internos envolventes (máx./mín.) de todas las combinaciones de carga y de resultados de una situación de dimensionamiento. A continuación, las comprobaciones se realizan con estos esfuerzos internos. En comparación con el método de enumeración, esto permite reducir el tiempo de cálculo. No obstante, no puede descartarse que se registren todas las constelaciones.

  • Método mixto

Este enfoque ofrece un compromiso entre los otros dos métodos: puede definir por separado para las barras y las superficies un límite superior para las variantes de una situación de dimensionamiento que deban dimensionarse según el método de enumeración. En cuanto el número de combinaciones de carga y de resultados supera este límite, el dimensionamiento se realiza según el método envolvente.

Comprobación de las esbelteces de barras/conjuntos de barras

En el marco del dimensionamiento de madera también se comprueban las esbelteces de barras y conjuntos de barras sometidos a tracción, compresión o flexión. Aquí puede definir los valores límite (λlim, RB etc.). Si para las barras o conjuntos de barras que se van a dimensionar se han definido longitudes de pandeo para los segmentos, estas se tendrán en cuenta en el cálculo de las esbelteces. La evaluación se realiza en las tablas de resultados de esbelteces.

Optimización - aprovechamiento máximo admisible

El complemento puede realizar una optimización para secciones transversales estandarizadas (véase el capítulo Querschnitte). Al comprobar las posibles variantes, el aprovechamiento de la variante se compara con el valor máximo definido en este punto.

Guardar los resultados

En modelos con varios miles de objetos, los archivos de resultados pueden llegar a ser muy grandes. En la lista hay dos opciones disponibles con las que puede influir en el guardado de los resultados del dimensionamiento.

  • Por posición o Por nodo de malla/punto de retícula

Los resultados máximos se guardan para todos los puntos de tensión de las barras o para los nodos de la malla FE y los puntos de retícula de las superficies. Esto repercute en el tamaño del archivo.

  • Por objeto

Solo se guardan los resultados máximos de cada barra o de cada superficie. El archivo de resultados es considerablemente más pequeño.

Información

La visualización gráfica de los resultados en el programa es independiente de este ajuste: los resultados que falten se recalculan automáticamente.

Ajustes de suavizado para el cálculo de barras de resultados

Una barra de resultados integra los esfuerzos internos de barras, superficies o sólidos. Para el dimensionamiento en el complemento puede controlar qué ajuste de suavizado se aplica al integrar los resultados. En la lista se pueden seleccionar las siguientes opciones:

  • Constante en los elementos de la malla
  • No continuo
  • Continuo dentro de superficies o sólidos
  • Continuo dentro de conjuntos de superficies o de conjuntos de sólidos; en caso contrario dentro de superficies o sólidos
  • Continuo dentro de todas las superficies o sólidos

Las distintas opciones se describen en el capítulo Ergebnisglättung del manual de RFEM.

Mostrar resultados

Si la casilla de verificación 'Mostrar resultados por situación de dimensionamiento' está activada, los resultados se muestran en las tablas por separado para cada situación de dimensionamiento.

Calcular resultados

Los resultados de las superficies se basan en los resultados en los nodos de la malla FE, que se preparan para la salida gráfica teniendo en cuenta los ajustes de suavizado. Al igual que para los resultados del análisis estático, en el navegador - Resultados puede seleccionar si los valores se muestran en los nodos de la malla FE o en los puntos de retícula de las superficies (véase el capítulo Valores de resultados en superficies del manual de RFEM).

Las dos opciones de la lista afectan a los resultados en las tablas y en los detalles de comprobación: con ellas puede controlar si se muestran los valores de los nodos de la malla o de los puntos de retícula. La retícula de las superficies representa una salida independiente de la malla FE en puntos de resultados con intervalos regulares (véase el capítulo Superficies del manual de RFEM). Estas opciones no influyen en los resultados gráficos.

Plano de referencia de la superficie para el solver

La función 'Desplazar plano de referencia en caso de incendio' permite trasladar el plano de la superficie para el dimensionamiento al fuego a la posición original ("plano cero"). Esto se realiza mediante excentricidades internas de la superficie. De este modo se restablece la referencia a la posición original de apoyo de la superficie.

Ciclo de vida de los resultados

En cuanto realice una modificación en los datos de entrada, los resultados del dimensionamiento de madera se eliminarán. De este modo se garantiza que el dimensionamiento se base en las condiciones de contorno correctas. Sin embargo, en algunos casos puede ser conveniente conservar los resultados (por ejemplo, para realizar en un modelo complejo un cambio que no tenga influencia en el dimensionamiento). En ese caso, desactive la casilla de verificación. Al realizar una modificación ya no se llevará a cabo ningún nuevo cálculo. Todos los resultados afectados por esta modificación se mostrarán entonces en color rojo. Es posible que ya no sean válidos. Solo se actualizarán después de un nuevo dimensionamiento.

Información

Si ha desactivado la eliminación de los resultados, debería realizar un nuevo dimensionamiento antes de trabajar en el informe de impresión. Así se documentan correctamente las comprobaciones.

Superficies | Vigas planas | Componentes a dimensionar

La última categoría solo es relevante si el complemento Superficies multicapa está activado en los datos base del modelo y existen en el modelo superficies del tipo de espesor Viga plana.

Con las casillas de verificación puede controlar qué componentes deben comprobarse en el dimensionamiento de vigas planas:

  • Viga portante
  • Revestimientos
  • Conectores

Si, por ejemplo, solo desea obtener comprobaciones para los conectores y prescindir del dimensionamiento de los montantes y barras del marco, desactive aquí los grupos de componentes no necesarios.

Capítulo principal