1137x
000472
22.02.2024

Paramètres globaux

Appeler les paramètres globaux

Les paramètres de base pour le dimensionnement bois sont gérés dans la boîte de dialogue 'Paramètres globaux'. Cette boîte de dialogue est essentiellement indépendante de la norme que vous avez sélectionnée dans les données de base du modèle. Toutefois, les valeurs par défaut peuvent différer.

Vous pouvez appeler les paramètres globaux de l'une des manières suivantes :

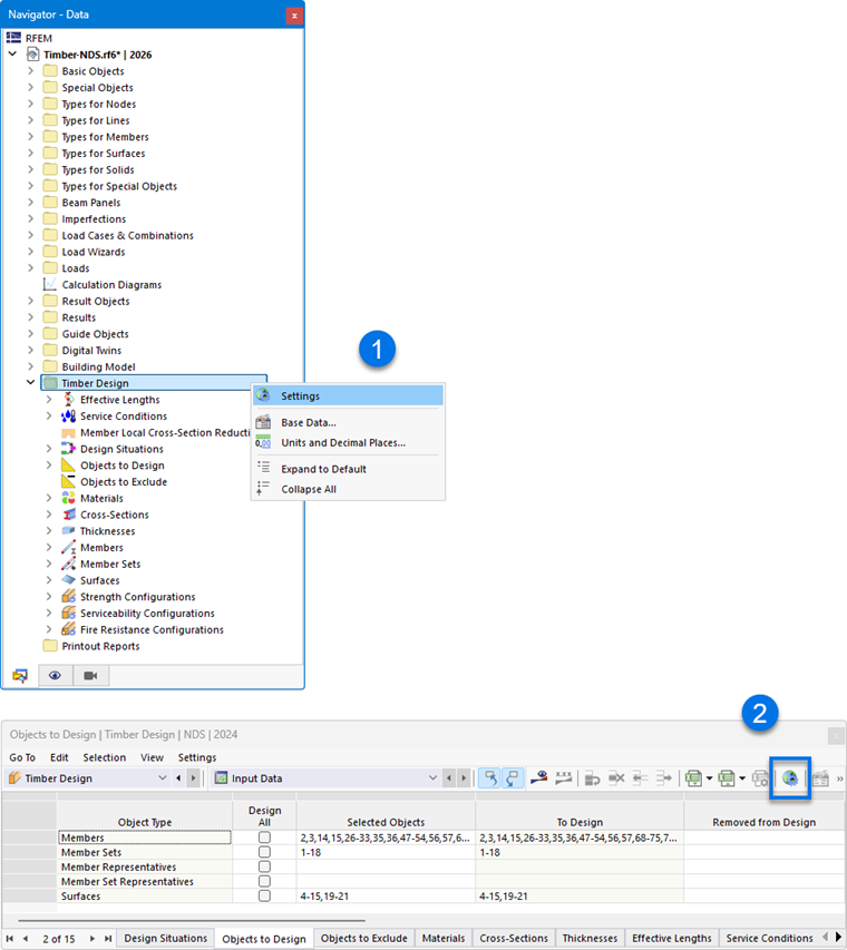
  1. menu contextuel dans l'entrée du navigateur 'Dimensionnement bois'
  2. bouton Paramètres globaux du module complémentaire dans la barre d'outils des tableaux de dimensionnement bois

Paramètres globaux

Astuce

Avec le bouton Rétablir les valeurs par défaut , vous pouvez restaurer les paramètres par défaut de la norme.

Configurations à calculer

Par défaut, toutes les configurations disponibles sont dimensionnées. Si vous souhaitez toutefois renoncer, par exemple, à l'étude de l'aptitude au service, désactivez l'option 'Aptitude au service'. Aucun justificatif d'aptitude au service ne sera alors établi ; les données d'entrée pour le dimensionnement bois seront réduites en conséquence.

Les situations de dimensionnement attribuées à une configuration désactivée ne sont pas prises en compte lors du justificatif. L'attribution des situations de dimensionnement est définie dans le tableau Situations de dimensionnement.

Paramètres de lissage

Les paramètres de lissage sont pertinents pour le dimensionnement des surfaces. Les contraintes sont déterminées pour les nœuds du maillage EF puis lissées par une méthode d'interpolation. Vous obtenez ainsi une courbe continue des résultats dans le graphique.

Les paramètres de lissage suivants sont disponibles dans la liste :

  • Constantes dans les éléments de maillage
  • Non continues
  • Continues à l'intérieur des surfaces
  • Continues à l'intérieur des jeux de surfaces, sinon à l'intérieur des surfaces (valeur par défaut)
  • Continues à l'intérieur de toutes les surfaces

Les différentes possibilités sont décrites dans le chapitre Ergebnisglättung du manuel RFEM.

Informations

Le type de lissage défini dans la boîte de dialogue RFEM 'Lissage des résultats' n'a aucune influence sur les résultats du dimensionnement bois : c'est la variante sélectionnée ici qui est déterminante.

Méthode de justification

Dans cette section, vous pouvez définir comment les efforts internes des combinaisons de charges et de résultats sont transmis au dimensionnement. Trois méthodes de justification sont disponibles dans la liste.

  • Méthode par énumération

Toutes les combinaisons de charges et de résultats d'une situation de dimensionnement sont calculées individuellement. Cette approche fournit généralement les résultats les plus précis, mais peut entraîner des temps de calcul plus longs.

  • Méthode enveloppe

Tout d'abord, les efforts internes enveloppes (max/min) de toutes les combinaisons de charges et de résultats d'une situation de dimensionnement sont calculés. Les justificatifs sont ensuite établis à partir de ces efforts internes. Par rapport à la méthode par énumération, cela permet de réduire le temps de calcul. Il n'est toutefois pas exclu que toutes les configurations soient prises en compte.

  • Méthode mixte

Cette approche offre un compromis entre les deux autres méthodes : vous pouvez définir séparément pour les barres et les surfaces une limite supérieure du nombre de variantes d'une situation de dimensionnement qui doivent être dimensionnées selon la méthode par énumération. Dès que le nombre de combinaisons de charges et de résultats dépasse cette limite, le dimensionnement est effectué selon la méthode enveloppe.

Vérification des élancements des barres/jeux de barres

Dans le cadre du dimensionnement bois, les élancements des barres et des jeux de barres en traction ou en compression, respectivement en flexion, sont également vérifiés. Vous pouvez définir ici les valeurs limites (λlim, RB etc.). Si des Longueurs de flambement sont définies pour les segments des barres ou jeux de barres à dimensionner, celles-ci sont prises en compte lors du calcul des élancements. L'évaluation est effectuée dans les tableaux de résultats pour les Élancements.

Optimisation - taux d'utilisation maximal admissible

L'add-on peut effectuer une optimisation pour les sections standardisées (voir chapitre Querschnitte). Lors de la vérification des variantes possibles, le taux d'utilisation de la variante est comparé à la valeur maximale définie à cet endroit.

Enregistrement des résultats

Pour les modèles comportant plusieurs milliers d'objets, les fichiers de résultats peuvent devenir très volumineux. Deux possibilités sont disponibles dans la liste pour influencer l'enregistrement des résultats du dimensionnement.

  • Par position ou Par nœud de maillage/point de grille

Les résultats maximaux sont enregistrés pour tous les points de contrainte des barres ou les nœuds du maillage EF et les points de grille des surfaces. Cela se répercute en conséquence sur la taille du fichier.

  • Par objet

Seuls les résultats maximaux de chaque barre ou de chaque surface sont enregistrés. Le fichier de résultats est considérablement plus petit.

Informations

L'affichage graphique des résultats dans le programme est indépendant de ce paramètre : les résultats manquants sont recalculés automatiquement.

Paramètres de lissage pour le calcul des barres de résultat

Une barre de résultat intègre les efforts internes de barres, surfaces ou solides. Pour le dimensionnement dans l'add-on, vous pouvez définir quel paramètre de lissage doit être appliqué lors de l'intégration des résultats. Les possibilités suivantes sont disponibles dans la liste :

  • Constantes dans les éléments de maillage
  • Non continues
  • Continues à l'intérieur des surfaces ou des solides
  • Continues à l'intérieur des jeux de surfaces ou des jeux de solides, sinon à l'intérieur des surfaces ou des solides
  • Continues à l'intérieur de toutes les surfaces ou de tous les solides

Les différentes possibilités sont décrites dans le chapitre Ergebnisglättung du manuel RFEM.

Afficher les résultats

Si la case à cocher 'Afficher les résultats par situation de dimensionnement' est activée, les résultats sont indiqués séparément dans les tableaux pour chaque situation de dimensionnement.

Calculer les résultats

Les résultats des surfaces sont basés sur les résultats dans les nœuds du maillage EF, qui sont préparés pour l'affichage graphique en tenant compte des Paramètres de lissage. Comme pour les résultats de l'analyse statique, vous pouvez choisir dans le navigateur - Résultats si les valeurs doivent être affichées dans les nœuds du maillage EF ou dans les points de grille des surfaces (voir chapitre Valeurs des résultats sur les surfaces du manuel RFEM).

Les deux options de la liste concernent les résultats dans les tableaux et dans les détails de justification : elles vous permettent de définir si les valeurs des nœuds de maillage ou des points de grille doivent être affichées. Le maillage des surfaces représente un affichage indépendant du maillage EF dans des points de résultat à intervalles réguliers (voir chapitre Surfaces du manuel RFEM). Ces options n'ont aucune influence sur les résultats graphiques.

Plan de référence de la surface pour le solveur

La fonction 'Déplacer le plan de référence en cas d'incendie' permet de déplacer le plan de la surface pour le dimensionnement au feu dans sa position initiale ("plan nul"). Ceci est réalisé au moyen d'excentricités internes de la surface. Le lien avec l'appui initial de la surface est ainsi rétabli.

Cycle de vie des résultats

Dès que vous modifiez les données d'entrée, les résultats du dimensionnement bois sont supprimés. Cela garantit que le dimensionnement repose sur les conditions aux limites correctes. Dans certains cas, il peut toutefois être judicieux de conserver les résultats (par exemple pour effectuer dans un modèle complexe une modification qui n'a aucune influence sur le dimensionnement). Dans ce cas, désactivez la case à cocher. Lors d'une modification, aucun recalcul n'est alors effectué. Tous les résultats concernés par cette modification sont alors affichés en rouge. Ils peuvent ne plus être valides. Ils ne seront mis à jour qu'après un nouveau dimensionnement.

Informations

Si vous avez désactivé la suppression des résultats, vous devriez effectuer un nouveau dimensionnement avant de travailler dans le protocole d'impression. Les justificatifs seront ainsi correctement documentés.

Surfaces | Dalles | Composants à dimensionner

La dernière catégorie n'est pertinente que si l'add-on Surfaces multicouches est activé dans les données de base du modèle et si des surfaces du type d'épaisseur Dalle sont présentes dans le modèle.

Les cases à cocher vous permettent de définir quels composants doivent être justifiés lors du dimensionnement des dalles :

  • Poutres porteuses
  • Parements
  • Connecteurs

Si vous souhaitez par exemple obtenir uniquement des justificatifs pour les connecteurs et renoncer au dimensionnement des barres de cadre et des montants, désactivez ici les groupes de composants non nécessaires.

Chapitre parent