1137x
000472
2024-02-22

Ustawienia globalne

Wywołanie ustawień globalnych

Podstawowe ustawienia do wymiarowania konstrukcji drewnianych są zarządzane w oknie dialogowym 'Ustawienia globalne'. To okno dialogowe jest zasadniczo niezależne od normy, którą wybrano w danych podstawowych modelu. Jednak wartości domyślne mogą się od siebie różnić.

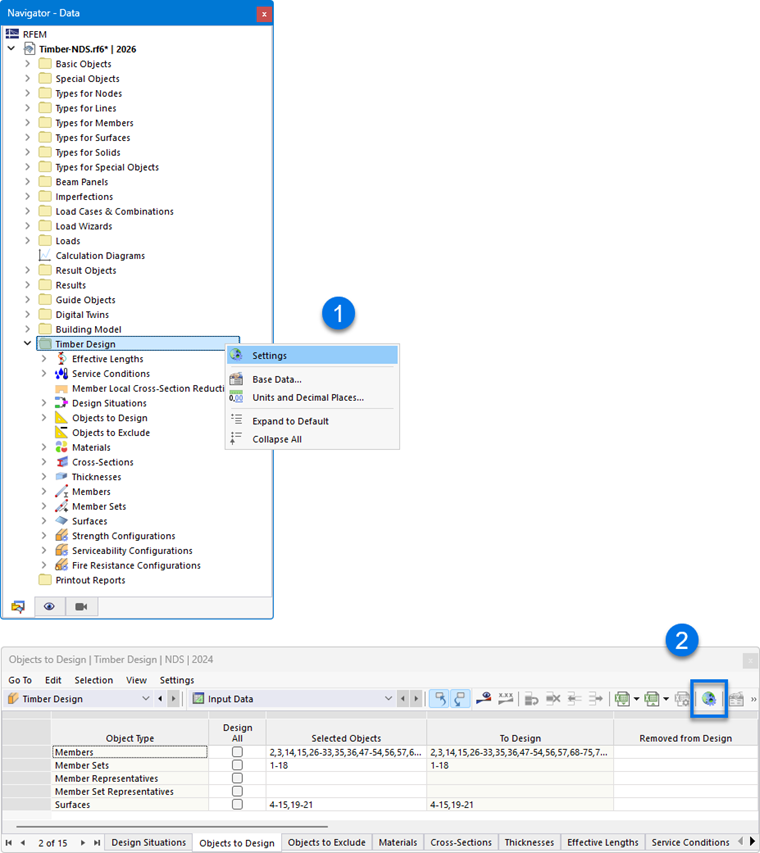
Ustawienia globalne można wywołać jedną z następujących metod:

  1. menu kontekstowe w pozycji nawigatora 'Wymiarowanie konstrukcji drewnianych'
  2. przycisk Globalne ustawienia rozszerzeń na pasku narzędzi tabel do wymiarowania konstrukcji drewnianych

Ustawienia globalne

Wskazówka

Za pomocą przycisku Resetować do wartości domyślnych można przywrócić ustawienia domyślne dla normy.

Konfiguracje do obliczenia

Domyślnie wszystkie dostępne konfiguracje są wymiarowane. Jeśli jednak na przykład chcesz zrezygnować z analizy stanu użytkowalności, dezaktywuj opcję 'Użytkowalność'. Spowoduje to, że nie będą prowadzone żadne sprawdzenia stanu użytkowalności; dane wejściowe do wymiarowania konstrukcji drewnianych zostaną odpowiednio zredukowane.

Sytuacje obliczeniowe przypisane do dezaktywowanej konfiguracji nie są uwzględniane przy sprawdzaniu. Przypisanie sytuacji obliczeniowych jest określone w tabeli Sytuacje obliczeniowe.

Ustawienia wygładzania

Ustawienia wygładzania są istotne przy wymiarowaniu powierzchni. Naprężenia są wyznaczane dla węzłów siatki MES, a następnie wygładzane za pomocą procedury interpolacyjnej. Dzięki temu na wykresie widoczny jest ciągły przebieg wyników.

Na liście dostępne są następujące ustawienia wygładzania:

  • Stałe w elementach siatki
  • Nieciągłe
  • Ciągłe w obrębie powierzchni
  • Ciągłe w obrębie zestawów powierzchni, w pozostałych przypadkach w obrębie powierzchni (ustawienie domyślne)
  • Ciągłe w obrębie wszystkich powierzchni

Poszczególne możliwości są opisane w rozdziale Ergebnisglättung podręcznika RFEM.

Informacje

Rodzaj wygładzania określony w oknie dialogowym RFEM 'Wygładzanie wyników' nie ma wpływu na wyniki wymiarowania konstrukcji drewnianych: decydująca jest wariant wybrany tutaj.

Metoda sprawdzania

W tej sekcji można kontrolować, w jaki sposób siły wewnętrzne kombinacji obciążeń i kombinacji wyników są przekazywane do wymiarowania. Na liście dostępne są trzy metody sprawdzania.

  • Metoda wyczerpująca

Wszystkie kombinacje obciążeń i kombinacje wyników jednej sytuacji obliczeniowej są obliczane oddzielnie. Takie podejście zwykle daje najdokładniejsze wyniki, ale może prowadzić do dłuższego czasu obliczeń.

  • Metoda otaczająca

Najpierw obliczane są otaczające siły wewnętrzne (max/min) wszystkich kombinacji obciążeń i kombinacji wyników danej sytuacji obliczeniowej. Następnie sprawdzenia są prowadzone z wykorzystaniem tych sił wewnętrznych. W porównaniu z metodą wyczerpującą można w ten sposób skrócić czas obliczeń. Nie można jednak wykluczyć, że zostaną uwzględnione wszystkie konfiguracje.

  • Metoda mieszana

To podejście stanowi kompromis między dwiema pozostałymi metodami: dla prętów i powierzchni można zdefiniować górny limit wariantów danej sytuacji obliczeniowej, które mają być wymiarowane metodą wyczerpującą. Gdy liczba kombinacji obciążeń i kombinacji wyników przekroczy ten limit, wymiarowanie odbywa się metodą otaczającą.

Sprawdzenie smukłości prętów/zestawów prętów

W ramach wymiarowania konstrukcji drewnianych sprawdzane są również smukłości prętów i zestawów prętów rozciąganych lub ściskanych bądź zginanych. Tutaj można zdefiniować wartości graniczne (λlim, RB itd.). Jeżeli dla prętów lub zestawów prętów przeznaczonych do wymiarowania zdefiniowano Długości wyboczeniowe dla segmentów, są one uwzględniane przy obliczaniu smukłości. Ocena odbywa się w tabelach wyników dla Smukłości.

Optymalizacja - maksymalne dopuszczalne wykorzystanie

Dodatek może przeprowadzać optymalizację dla znormalizowanych przekrojów (zobacz rozdział Querschnitte). Podczas sprawdzania możliwych wariantów wykorzystanie wariantu jest porównywane z wartością maksymalną zdefiniowaną w tym miejscu.

Zapis wyników

W modelach z kilkoma tysiącami obiektów pliki wynikowe mogą być bardzo duże. Na liście dostępne są dwie możliwości, które pozwalają wpływać na zapisywanie wyników wymiarowania.

  • Według położenia lub Według węzła siatki/punktu rastera

Maksymalne wyniki są zapisywane dla wszystkich punktów naprężenia prętów lub węzłów siatki MES i punktów rastera powierzchni. Ma to odpowiedni wpływ na wielkość pliku.

  • Według obiektu

Zapisywane są tylko maksymalne wyniki każdego pręta lub każdej powierzchni. Plik wynikowy jest znacznie mniejszy.

Informacje

Graficzne wyświetlanie wyników w programie jest niezależne od tego ustawienia: brakujące wyniki są automatycznie obliczane ponownie.

Ustawienia wygładzania dla obliczenia pręta wynikowego

Pręt wynikowy całkuje siły wewnętrzne prętów, powierzchni lub brył. Do wymiarowania w dodatku można sterować, jakie ustawienie wygładzania jest przyjmowane przy całkowaniu wyników. Na liście dostępne są następujące możliwości:

  • Stałe w elementach siatki
  • Nieciągłe
  • Ciągłe w obrębie powierzchni lub brył
  • Ciągłe w obrębie zestawów powierzchni lub zestawów brył, w pozostałych przypadkach w obrębie powierzchni lub brył
  • Ciągłe w obrębie wszystkich powierzchni lub brył

Poszczególne możliwości są opisane w rozdziale Ergebnisglättung podręcznika RFEM.

Wyświetlanie wyników

Jeśli pole wyboru 'Wyświetl wyniki według sytuacji obliczeniowej' jest zaznaczone, wyniki w tabelach są wyświetlane oddzielnie dla każdej sytuacji obliczeniowej.

Oblicz wyniki

Wyniki dla powierzchni opierają się na wynikach w węzłach siatki MES, które na potrzeby wyświetlania graficznego są przetwarzane z uwzględnieniem Ustawienia wygładzania. Podobnie jak w przypadku wyników analizy statycznej, w Nawigatorze - Wyniki można wybrać, czy wartości mają być wyświetlane w węzłach siatki MES czy w punktach rastera powierzchni (zobacz rozdział Wartości wyników na powierzchniach podręcznika RFEM).

Dwie opcje na liście dotyczą wyników w tabelach oraz w szczegółach sprawdzeń: można dzięki nim sterować tym, czy wyświetlane są wartości węzłów siatki czy punktów rastera. Raster powierzchni przedstawia niezależne od siatki MES wyjście w punktach wynikowych o regularnych odstępach (zobacz rozdział Powierzchnie podręcznika RFEM). Opcje te nie mają wpływu na wyniki graficzne.

Poziom odniesienia powierzchni dla solvera

Funkcja 'Przesuń poziom odniesienia w przypadku pożaru' umożliwia przesunięcie płaszczyzny powierzchni dla wymiarowania ogniowego do pierwotnego położenia ("poziomu zerowego"). Odbywa się to poprzez wewnętrzne mimośrody powierzchni. Przywraca to odniesienie do pierwotnego podparcia powierzchni.

Cykl życia wyników

Gdy tylko w danych wejściowych zostanie wprowadzona zmiana, wyniki wymiarowania konstrukcji drewnianych są usuwane. Zapewnia to, że wymiarowanie opiera się na poprawnych warunkach brzegowych. W niektórych przypadkach może jednak być wskazane zachowanie wyników (na przykład aby w złożonym modelu wprowadzić zmianę, która nie ma wpływu na wymiarowanie). W takim przypadku należy dezaktywować pole wyboru. Po zmianie nie zostanie teraz przeprowadzone ponowne obliczenie. Wszystkie wyniki, których dotyczy ta zmiana, będą następnie wyświetlane na czerwono. Mogą już nie być prawidłowe. Zostaną zaktualizowane dopiero po ponownym wymiarowaniu.

Informacje

Jeśli dezaktywowałeś usuwanie wyników, przed pracą w protokole wydruku powinieneś przeprowadzić ponowne wymiarowanie. Dzięki temu sprawdzenia zostaną prawidłowo udokumentowane.

Powierzchnie | Tarcze | Komponenty do wymiarowania

Ostatnia kategoria jest istotna tylko wtedy, gdy dodatek Powierzchnie wielowarstwowe jest aktywowany w danych podstawowych modelu i w modelu występują powierzchnie typu grubości Tarcza.

Za pomocą pól wyboru można sterować, które komponenty mają być sprawdzane przy wymiarowaniu tarcz:

  • Dźwigary
  • Poszycia
  • Łączniki

Jeśli chcesz na przykład otrzymać tylko sprawdzenia dla łączników i zrezygnować z wymiarowania prętów ramowych i słupków, dezaktywuj tutaj niepotrzebne grupy komponentów.