1137x
000472
22. Februar 2024

Globale Einstellungen

Globale Einstellungen aufrufen

Grundlegende Einstellungen für die Holzbemessung werden im Dialog 'Globale Einstellungen' verwaltet. Dieser Dialog ist im Wesentlichen unabhängig von der Norm, die Sie bei den Modell-Basisangaben ausgewählt haben. Allerdings können die Standardwerte voneinander abweichen.

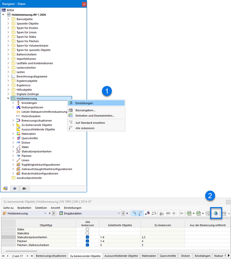
Die globalen Einstellungen können Sie mit einer der folgenden Möglichkeiten aufrufen:

  1. Kontextmenü im Navigatoreintrag 'Holzbemessung'
  2. Schaltfläche Globale Add-on Einstellungen in Symbolleiste der Tabellen für Holzbemessung

Globale Einstellungen

Tipp

Mit der Schaltfläche Auf Standardwerte zurücksetzen können Sie die Standardeinstellungen für die Norm wiederherstellen.

Zu berechnende Konfigurationen

Per Voreinstellung werden alle verfügbaren Konfigurationen bemessen. Wenn Sie jedoch zum Beispiel auf die Untersuchung der Gebrauchstauglichkeit verzichten möchten, deaktivieren Sie die Option 'Gebrauchstauglichkeit'. Damit werden keine Gebrauchstauglichkeitsnachweise geführt; die Eingabedaten für die Holzbemessung reduzieren sich entsprechend.

Bemessungssituationen, die einer deaktivierten Konfiguration zugeordnet sind, werden beim Nachweis nicht berücksichtigt. Die Zuordnung der Bemessungssituationen ist in der Tabelle Bemessungssituationen geregelt.

Glättungseinstellungen

Die Glättungseinstellungen sind für die Bemessung von Flächen relevant. Die Spannungen werden für die Knoten des FE-Netzes ermittelt und dann durch ein Interpolationsverfahren geglättet. Damit sehen Sie in der Grafik einen stetigen Verlauf der Ergebnisse.

In der Liste stehen folgende Glättungseinstellungen zur Auswahl:

  • Konstant in Netzelementen
  • Nicht durchlaufend
  • Durchlaufend innerhalb von Flächen
  • Durchlaufend innerhalb Flächensätzen, sonst innerhalb von Flächen (Voreinstellung)
  • Durchlaufend innerhalb aller Flächen

Die einzelnen Möglichkeiten sind im Kapitel Ergebnisglättung des RFEM-Handbuchs beschrieben.

Info

Die im RFEM-Dialog 'Ergebnisglättung' festgelegte Glättungsart hat keinen Einfluss auf die Ergebnisse der Holzbemessung: Entscheidend ist die hier ausgewählte Variante.

Nachweisverfahren

In diesem Abschnitt können Sie steuern, wie die Schnittgrößen von Last- und Ergebniskombinationen in die Bemessung übergeben werden. In der Liste stehen drei Nachweisverfahren zur Auswahl.

  • Aufzählungsmethode

Alle Last- und Ergebniskombinationen einer Bemessungssituation werden einzeln berechnet. Dieser Ansatz liefert in der Regel die genauesten Ergebnisse, führt aber unter Umständen zu längeren Berechnungszeiten.

  • Umhüllende Methode

Zunächst werden die umhüllenden Schnittgrößen (max/min) aller Last- und Ergebniskombinationen einer Bemessungssituation berechnet. Die Nachweise werden dann mit diesen Schnittgrößen geführt. Im Vergleich zur Aufzählungsmethode lässt sich damit die Berechnungszeit verkürzen. Es ist allerdings nicht auszuschließen, dass sämtliche Konstellationen erfasst werden.

  • Gemischte Methode

Dieser Ansatz bietet einen Kompromiss zwischen den beiden anderen Methoden: Sie können für die Stäbe und Flächen jeweils eine Obergrenze für die Varianten einer Bemessungssituation festlegen, die nach der Aufzählungsmethode bemessen werden sollen. Sobald die Anzahl der Last- und Ergebniskombinationen dieses Limit überschreitet, erfolgt die Bemessung nach der umhüllenden Methode.

Überprüfung der Stab-/Stabsatzschlankheiten

Im Rahmen der Holzlbemessung werden auch die Schlankheiten von Stäben und Stabsätzen unter Zug oder unter Druck bzw. Biegung überprüft. Hier können Sie die Grenzwerte (λlim, RB etc.) festlegen. Wenn für die zu bemessenden Stäbe oder Stabsätze Knicklängen für die Segmente definiert sind, werden diese bei der Berechnung der Schlankheiten berücksichtigt. Die Auswertung erfolgt in den Ergebnistabellen für Schlankheiten.

Optimierung - maximal zulässige Ausnutzung

Das Add-On kann für standardisierte Querschnitte eine Optimierung durchführen (siehe Kapitel Querschnitte). Bei der Überprüfung der möglichen Varianten wird dabei die Ausnutzung der Variante mit dem an dieser Stelle definierten Höchstwert verglichen.

Sichern der Ergebnisse

Bei Modellen mit mehreren Tausend Objekten können die Ergebnisdateien sehr groß werden. In der Liste stehen zwei Möglichkeiten zur Auswahl, mit denen Sie das Speichern der Bemessungsergebnisse beeinflussen können.

  • Nach Ort bzw. Nach Netzknoten/Rasterpunkt

Die maximalen Ergebnisse werden für alle Spannungspunkte der Stäbe bzw. FE-Netzknoten und Rasterpunkte der Flächen gespeichert. Dies wirkt sich entsprechend auf die Dateigröße aus.

  • Nach Objekt

Es werden nur die maximalen Ergebnisse eines jeden Stabes bzw. einer jeden Fläche gespeichert. Die Ergebnisdatei wird wesentlich kleiner.

Info

Die grafische Anzeige der Ergebnisse im Programm ist unabhängig von dieser Einstellung: Fehlende Ergebnisse werden automatisch neu berechnet.

Glättungseinstellungen für Ergebnisstabberechnung

Ein Ergebnisstab integriert die Schnittgrößen von Stäben, Flächen oder Volumenkörpern. Für die Bemessung im Add-On können Sie steuern, welche Glättungseinstellung bei der Integration der Ergebnisse angesetzt werden. In der Liste stehen folgende Möglichkeiten zur Auswahl:

  • Konstant in Netzelementen
  • Nicht durchlaufend
  • Durchlaufend innerhalb von Flächen bzw. Volumenkörpern
  • Durchlaufend innerhalb Flächensätzen bzw. Volumensätzen, sonst innerhalb von Flächen bzw. Volumenkörpern
  • Durchlaufend innerhalb aller Flächen bzw. Volumenkörper

Die einzelnen Möglichkeiten sind im Kapitel Ergebnisglättung des RFEM-Handbuchs beschrieben.

Ergebnisse anzeigen

Ist das Kontrollfeld 'Ergebnisse nach Bemessungssituation anzeigen' angehakt, so werden die Ergebnisse in den Tabellen für jede Bemessungssituation separat ausgewiesen.

Ergebnisse berechnen

Die Ergebnisse der Flächen basieren auf den Ergebnissen in den FE-Netzknoten, die für die grafische Ausgabe unter Berücksichtigung der Glättungseinstellungen aufbereitet werden. Wie für die Ergebnisse der statischen Analyse können Sie im Navigator - Ergebnisse auswählen, ob die Werte in den FE-Netzknoten oder in den Rasterpunkten der Flächen dargestellt werden (siehe Kapitel Ergebniswerte an Flächen des RFEM-Handbuchs).

Die beiden Optionen der Liste betreffen die Ergebnisse in den Tabellen und bei den Nachweisdetails: Damit können Sie steuern, ob die Werte der Netzknoten oder der Rasterpunkte ausgegeben werden. Das Raster der Flächen stellt eine vom FE-Netz unabhängige Ausgabe in Ergebnispunkten mit regelmäßigen Abständen dar (siehe Kapitel Flächen des RFEM-Handbuchs). Diese Optionen haben keinen Einfluss auf die grafischen Ergebnisse.

Referenzebene der Fläche für Solver

Die Funktion 'Referenzebene im Brandfall verschieben' ermöglicht es, die Flächenebene für die Brandbemessung in die ursprüngliche Lage ("Nullebene") zu versetzen. Dies geschieht durch interne Flächenexzentrizitäten. Damit wird der Bezug zur ursprünglichen Lagerung der Fläche wiederhergestellt.

Lebenszyklus der Ergebnisse

Sobald Sie bei den Eingabedaten eine Änderung vornehmen, werden die Ergebnisse der Holzbemessung gelöscht. Damit ist sichergestellt, dass die Bemessung auf den korrekten Randbedingungen beruht. Für manche Fälle kann es aber angebracht sein, die Ergebnisse beizubehalten (beispielsweise um in einem komplexen Modell eine Änderung vorzunehmen, die keinen Einfluss auf die Bemessung hat). Deaktivieren Sie in diesem Fall das Kontrollfeld. Bei einer Änderung wird nun keine Neuberechnung durchgeführt. Alle Ergebnisse, die von dieser Änderung betroffen sind, werden dann in roter Schrift dargestellt. Sie könnten nicht mehr gültig sein. Erst nach einer erneuten Bemessung werden sie aktualisiert.

Info

Wenn Sie das Löschen der Ergebnisse deaktiviert haben, sollten Sie vor der Arbeit im Ausdruckprotokoll einen erneute Bemessung durchführen. So werden die Nachweise korrekt dokumentiert.

Flächen | Balkenscheiben | Zu bemessende Komponenten

Die letzte Kategorie ist nur relevant, wenn das Add-On Mehrschichtige Flächen bei den Modell-Basisangaben aktiviert ist und Flächen des Dickentyps Balkenscheibe im Modell vorliegen.

Mit den Kontrollfeldern können Sie steuern, welche Komponenten bei der Bemessung von Balkenscheiben nachgewiesen werden sollen:

  • Träger
  • Beplankungen
  • Verbinder

Möchten Sie beispielsweise nur Nachweise für die Verbinder erhalten und auf die Bemessung der Rahmenstäbe und Ständer verzichten, deaktivieren Sie hier die nicht benötigten Komponentengruppen.

Übergeordnetes Kapitel