1244x
002427
2023-10-31

Export to Excel

You can export any result table of the dynamic analysis to MS Excel. To do this, click the Export Current Table button in the table toolbar. When exporting the current table, the values are exported with full precision.

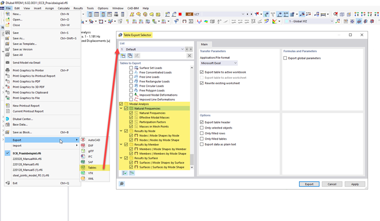
If you want to export several tables at once, use the Export function in the File menu. In the "Table Export Selector" dialog box, you can specify which tables are eligible for export.

With this export variant, the values in the worksheets are saved as character strings. This means that only the number of decimal places displayed is exported. If you need more precision, adjust the decimal places in the Units and Decimal Places dialog box. You can open this dialog box using the Units and Decimal Places button in the table toolbar.

Parent Chapter