1258x
002427
2023-10-31

Eksportuj do programu Excel

Dowolną tabelę wyników analizy dynamicznej można wyeksportować do programu MS Excel. W tym celu należy użyć klawisza Eksportuj bieżącą tabelę z paska narzędzi tabeli. Podczas eksportowania bieżącej tabeli wartości są eksportowane z pełną dokładnością.

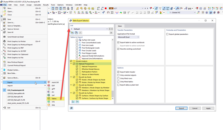
Jeżeli chcesz wyeksportować kilka tabel jednocześnie, użyj funkcji Eksportuj w menu Plik. W oknie dialogowym 'Selektor eksportu tabeli' można określić, które tabele można wyeksportować.

W tym wariancie eksportu wartości w arkuszach są zapisywane jako ciągi znaków. Oznacza to, że eksportowana jest tylko liczba wyświetlanych miejsc po przecinku. Jeśli potrzebujesz większej dokładności, dostosuj miejsca dziesiętne w oknie dialogowym Jednostki i miejsca dziesiętne . To okno dialogowe można otworzyć za pomocą przycisku Einheiten und Dezimalstellen na pasku narzędzi tabeli.

Rozdział nadrzędny