1268x
002427
31.10.2023

Export vers Excel

Vous pouvez exporter tout tableau de résultats d'analyse dynamique vers MS Excel. Pour ce faire, cliquez sur le bouton Exporter le tableau actuel de la barre d'outils du tableau. Lors de l'exportation du tableau actuel, les valeurs sont exportées avec une précision totale.

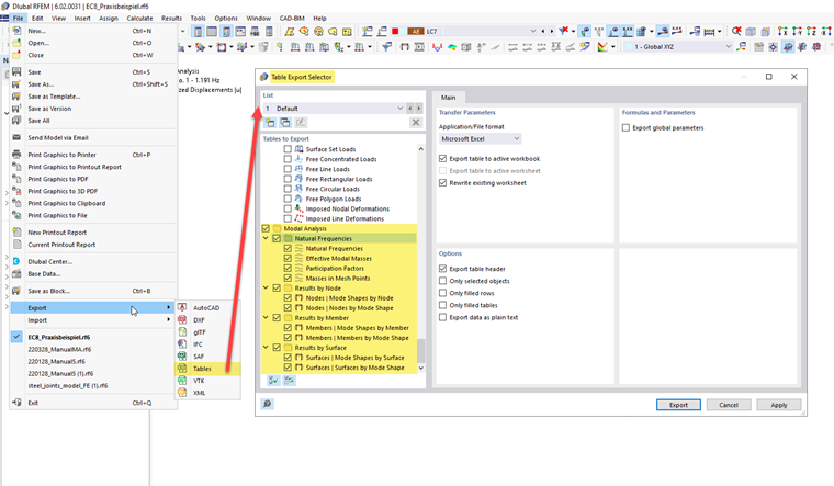
Si vous souhaitez exporter plusieurs tableaux à la fois, utilisez la fonction Export du menu Fichier. Dans la boîte de dialogue « Tableaux à exporter », vous pouvez spécifier les tableaux pouvant être exportés.

Cette variante d'exportation permet d'enregistrer les valeurs des feuilles de calcul sous forme de chaînes de caractères. Ainsi, seul le nombre de décimales affichées est exporté. Pour plus de précision, ajustez les décimales dans la boîte de dialogue Unités et décimales. Vous pouvez ouvrir cette boîte de dialogue à l'aide du bouton Einheiten und Dezimalstellen de la barre d'outils du tableau.

Chapitre parent