1262x
002427
31-10-2023

Exportar a Excel

Puede exportar cualquier tabla de resultados de análisis dinámico a MS Excel. Para hacer esto, use el botón Exportar tabla actual en la barra de herramientas de la tabla. Al exportar la tabla actual, los valores se exportan con total precisión.

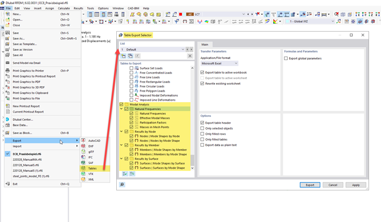
Si desea exportar varias tablas a la vez, use la función Exportar en el menú Archivo. En el cuadro de diálogo 'Selector de exportación de tablas', puede especificar qué tablas son aptas para la exportación.

Con esta variante de exportación, los valores en las hojas de trabajo se guardan como cadenas de caracteres. Esto significa que solo se exporta el número de decimales mostrado. Si necesita más precisión, ajuste las posiciones decimales en el diálogo Unidades y decimales. Puede abrir este cuadro de diálogo usando el botón Einheiten und Dezimalstellen en la barra de herramientas de la tabla.

Capítulo principal