1252x
002427
31.10.2023

Exportovat do Excelu

Libovolnou tabulku výsledků dynamické analýzy lze exportovat do MS Excel. To lze provést pomocí tlačítka Exportovat aktuální tabulku v panelu nástrojů tabulky. Při exportu aktuální tabulky se exportují hodnoty s plnou přesností.

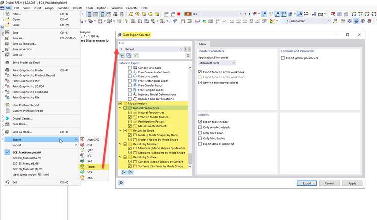
Pokud chceme exportovat více tabulek najednou, můžeme použít funkci Export z hlavní nabídky Soubor. V dialogu 'Výběr exportu tabulek' lze určit, které tabulky lze exportovat.

U této varianty exportu se hodnoty v listech uloží jako znakové řetězce. To znamená, že se exportuje pouze zobrazený počet desetinných míst. Pokud potřebujete větší přesnost, upravte počet desetinných míst v dialogu Jednotky a desetinná místa . Tento dialog lze otevřít tlačítkem Einheiten und Dezimalstellen z panelu nástrojů pro tabulku.

Nadřazená kapitola