1244x
002427
2023-10-31

Esporta in Excel

È possibile esportare qualsiasi tabella dei risultati dell'analisi dinamica in MS Excel. Per fare ciò, utilizzare il pulsante Esporta tabella corrente nella barra degli strumenti della tabella. Quando si esporta la tabella corrente, i valori vengono esportati con la massima precisione.

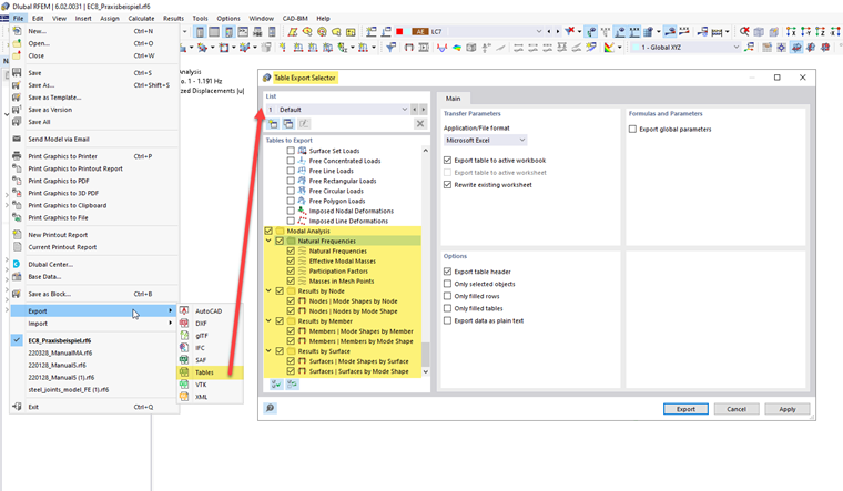
Se si desidera esportare più tabelle contemporaneamente, utilizzare la funzione Esporta nel menu File. Nella finestra di dialogo 'Selettore esportazione tabelle', è possibile specificare quali tabelle sono idonee per l'esportazione.

Con questa variante di esportazione, i valori nei fogli di lavoro vengono salvati come stringhe di caratteri. Ciò significa che viene esportato solo il numero di cifre decimali visualizzate. Se hai bisogno di maggiore precisione, regola le posizioni decimali nella finestra di dialogo Unità e posizioni decimali . È possibile aprire questa finestra di dialogo utilizzando il pulsante Einheiten und Dezimalstellen nella barra degli strumenti della tabella.

Capitolo principale