1257x
002427
2023-10-31

Exportar para Excel

Qualquer tabela de resultados da análise dinâmica pode ser exportada para o MS Excel. Para fazer isso, utilize o botão Exportar tabela atual na barra de ferramentas da tabela. Ao exportar a tabela atual, os valores são exportados com toda a precisão.

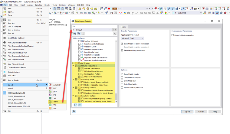
Se pretende exportar várias tabelas de uma vez, utilize a função Exportar no menu Ficheiro. Na caixa de diálogo 'Seletor de exportação de tabelas', pode especificar que tabelas são elegíveis para exportação.

Com esta variante de exportação, os valores nas folhas de cálculo são guardados como strings de caracteres. Isto significa que apenas o número de casas decimais apresentado é exportado. Se precisar de mais precisão, ajuste as casas decimais na caixa de diálogo Unidades e casas decimais . Pode abrir esta caixa de diálogo utilizando o botão Einheiten und Dezimalstellen na barra de ferramentas da tabela.

Capítulo principal