138x
005708
2024-08-08
Входные данные
Результаты

Протокол результатов

Протокол результатов доступен в меню « Файл », в « Навигаторе - Данные » или в Новая иконка отчета для печати на панели инструментов.

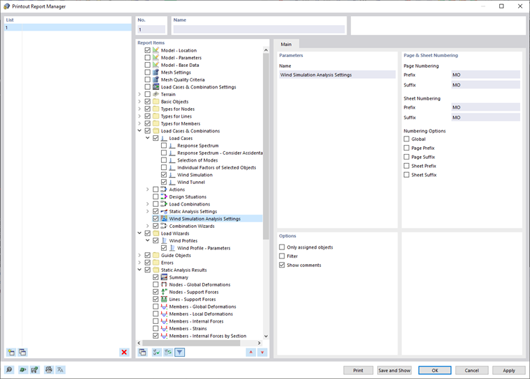
Откроется диалоговое окно «Менеджер протокола результатов».

Разделы и настройки данного диалогового окна описаны в главе Диспетчер протокола результатов Руководство пользователя RFEM.

Анализ моделирования воздействий ветра и настройки профиля ветра

В разделе «Позиции протокола» в разделе Диспетчер протокола результатов можно выбрать данные, относящиеся к расчету моделирования воздействий ветра, которые должны быть включены в документацию. Чтобы включить все заданные вами Параметры расчета моделирования воздействий ветра, выберите элемент Параметры расчета моделирования воздействий ветра.

Чтобы включить в протокол результатов профилей ветра, выберите опцию "Профили ветра" в категории «Мастера нагрузок» в разделе Диспетчер протокола результатов.

Включаются все параметры профиля ветра, введенные вручную или по норме.

Печать графики

В протокол результатов можно включить графические результаты каждого загружения типа «Моделирование ветра». Глава Графика руководства RFEM содержит подробную информацию о параметрах печати соответствующих изображений.

Исходная глава