138x
005708
2024-08-08

Printout Report

The printout report is available on the File menu, in Navigator - Data, or via the New Printout Report Icon button on the toolbar.

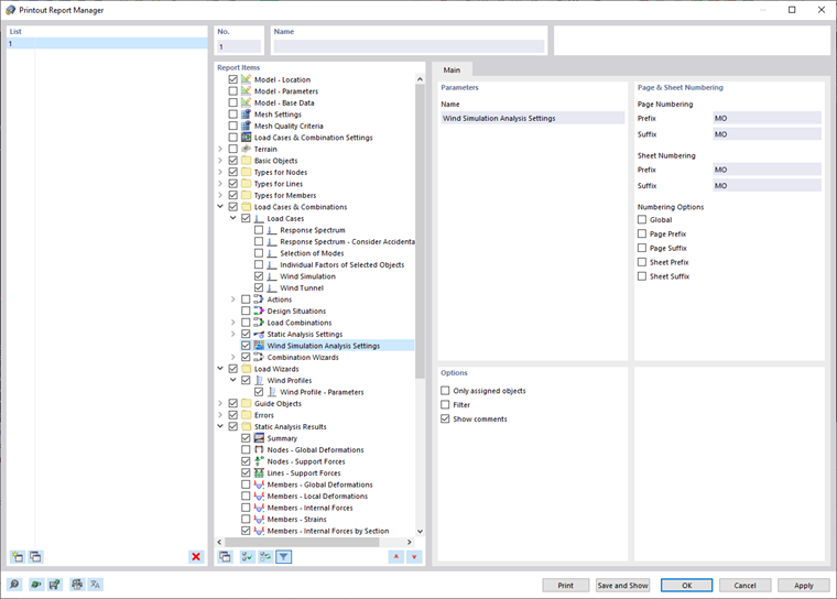
The "Printout Report Manager" dialog box appears.

The sections and settings of this dialog box are described in Chapter Printout Report Manager of the RFEM manual.

Wind Simulation Analysis & Wind Profile Settings

In the "Report items" section of Chapter Printout Report Manager, you can select the data relating to the wind simulation analysis that are to be part of the documentation. To include all Wind Simulation Analysis Settings that you have defined, select the Wind Simulation Analysis Settings item.

To include the Wind Profiles, select the Wind Profiles option in the "Load Wizards" category of Chapter Printout Report Manager.

All wind profile parameters entered manually or according to the standard are included.

Printing Graphics

The graphical results of every "Wind Simulation" analysis type load case can be incorporated in the printout report. Chapter Graphics of the RFEM manual gives you detailed information on the printing options for the respective images.

Parent Chapter