138x
005708
2024-08-08

Relatório de impressão

O relatório de impressão está disponível no menu Ficheiro , no Navegador - Dados ou através da Ícone de novo relatório de impressão na barra de ferramentas.

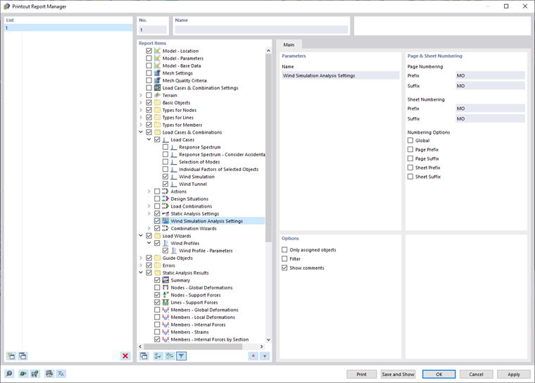
A caixa de diálogo "Gestor do relatório de impressão" é apresentada.

As secções e configurações desta caixa de diálogo são descritas no Capítulo Gestor do relatório de impressão do Manual do RFEM.

Análise de simulação de vento e configuração de perfil de vento

Na secção "Itens do relatório" do capítulo Gestor de relatório de impressão, pode selecionar os dados relacionados com a análise de simulação de vento que devem fazer parte da documentação. Para incluir todas as Configurações de Análise de Simulação de Vento que definiu, seleccione o item Definições de Análise de Simulação de Vento.

Para incluir os Perfis de vento, selecione a opção Perfis de vento na categoria "Assistentes de cargas" do Capítulo Gestor de relatório de impressão.

Todos os parâmetros de perfil de vento introduzidos manualmente ou de acordo com a norma estão incluídos.

Impressão do gráfico

Os resultados gráficos para cada caso de carga do tipo de análise "Simulação de vento" podem ser integrados no relatório de impressão. Capítulo Gráficos do manual do RFEM contém informação detalhada sobre as opções de impressão para o respetivo imagens.

Capítulo principal