138x
005708
08-08-2024

El informe

El informe está disponible en el menú Archivo , en el Navegador - Datos o mediante la Nuevo ícono de informe en la barra de herramientas.

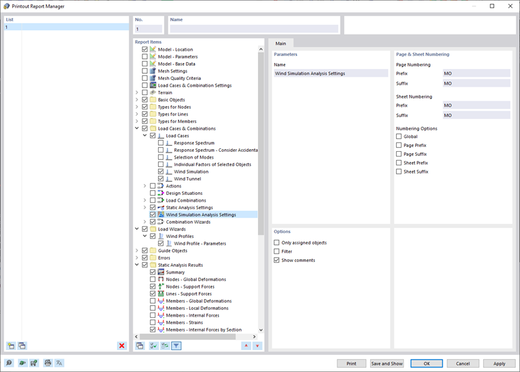
Aparece el cuadro de diálogo "Administrador de informes".

Las secciones y la configuración de este cuadro de diálogo se describen en el capítulo Administrador de informes del Manual de RFEM.

Análisis de simulación de viento y configuración del perfil de viento

En la sección "Elementos del informe" del capítulo Administrador de informes, puede seleccionar los datos relacionados con el análisis de simulación de viento que van a formar parte de la documentación. Para incluir todas las Configuración del análisis de simulación de viento que ha definido, seleccione el elemento Configuración del análisis de simulación de viento.

Para incluir los Perfiles de viento, seleccione la opción Perfiles de viento en la categoría "Asistentes para cargas" del capítulo Administrador de informes.

Se incluyen todos los parámetros del perfil de viento introducidos manualmente o según la norma.

Impresión de gráficos

Los resultados gráficos de cada caso de carga del tipo de análisis "Simulación de viento" se pueden incorporar en el informe. El capítulo Gráficos del manual de RFEM le ofrece información detallada sobre las opciones de impresión para los respectivos imágenes.

Capítulo principal