141x
005708
08.08.2024

Rapport d’impression

Le rapport d’impression est disponible dans le menu Fichier, dans le Navigateur - Données ou via le bouton Icône Nouveau rapport d’impression dans la barre d’outils.

La boîte de dialogue « Gestionnaire des rapports d’impression » apparait.

Les sections et les paramètres de cette boîte de dialogue sont décrits au chapitre Gestionnaire des rapports d'impression du manuel de RFEM.

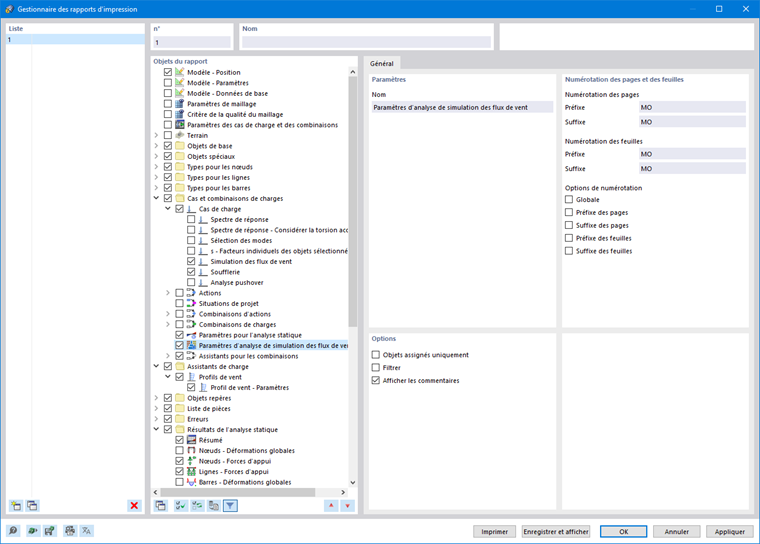
Analyse de simulation des flux de vent et paramètres du profil de vent

Dans la section « Objets du rapport » du chapitre Gestionnaire des rapports d'impression, vous pouvez sélectionner les données relatives à l'analyse de simulation des flux de vent qui doivent faire partie de la documentation. Pour inclure tous les Paramètres pour l’analyse de simulation des flux de vent que vous avez définis, sélectionnez Paramètres pour l'analyse de simulation des flux de vent.

Pour inclure les profils de vent, sélectionnez l'option Profils de vent dans la catégorie « Assistants de charge » du chapitre Gestionnaire des rapports d'impression.

Tous les paramètres des profils de vent entrés manuellement ou selon la norme sont inclus.

Impression graphique

Les résultats graphiques de chaque cas de charge du type d’analyse « Simulation des flux de vent » peuvent être intégrés dans le rapport d’impression. Le chapitre Graphiques du manuel RFEM fournit des informations détaillées sur les options d'impression des images.

Chapitre parent