138x
005708
2024-08-08

Protokół wydruku

Protokół wydruku jest dostępny w menu Plik , w Nawigatorze - Dane lub za pomocą przycisku Ikona nowego raportu z obliczeń na pasku narzędzi.

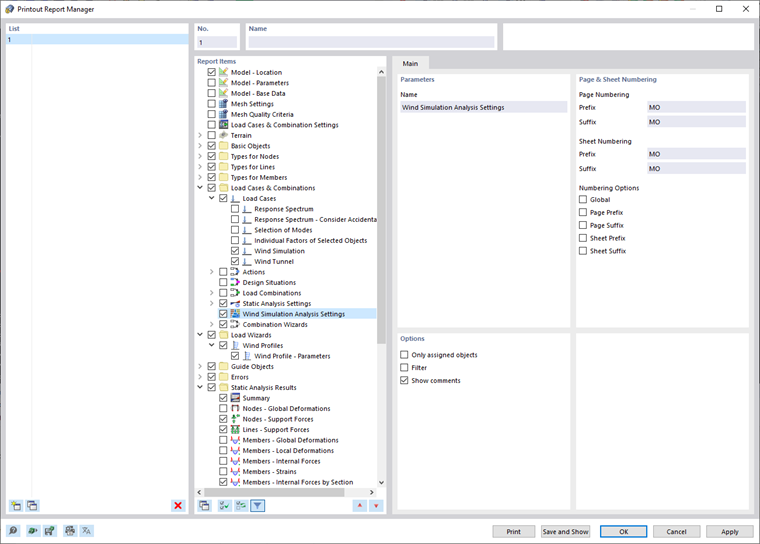
Powoduje to otwarcie okna dialogowego 'Menedżer raportów z obliczeń'.

Sekcje i ustawienia tego okna dialogowego są opisane w rozdziale Menedżer raportu w instrukcji Instrukcja programu RFEM.

Analiza symulacji wiatru i ustawienia profilu wiatru

W sekcji "Pozycje protokołu" w rozdz. Menedżer protokołu wydruku można wybrać dane dotyczące analizy symulacji wiatru, które mają zostać uwzględnione w dokumentacji. Aby uwzględnić wszystkie zdefiniowane ustawienia analizy symulacji wiatru, należy wybrać element Ustawienia analizy symulacji wiatru.

Aby uwzględnić Profile wiatru, należy wybrać opcję Profile wiatru w kategorii "Generatory obciążeń" w rozdziale Menedżer protokołu wydruku.

Uwzględniane są wszystkie parametry profilu wiatru wprowadzone ręcznie lub zgodnie z normą.

Wydruk grafiki

Graficzne wyniki każdego przypadku obciążenia typu "Symulacja wiatru" mogą zostać dołączone do protokołu wydruku. Rozdział Grafika instrukcji obsługi programu RFEM zawiera szczegółowe informacje na temat opcji drukowania dla odpowiednich obrazy.

Rozdział nadrzędny