138x
005708
8. August 2024

Ausdruckprotokoll

Das Ausdruckprotokoll ist im Menü Datei , im Navigator - Daten oder über verfügbar Neues Symbol für Ausdruckprotokoll in der Symbolleiste.

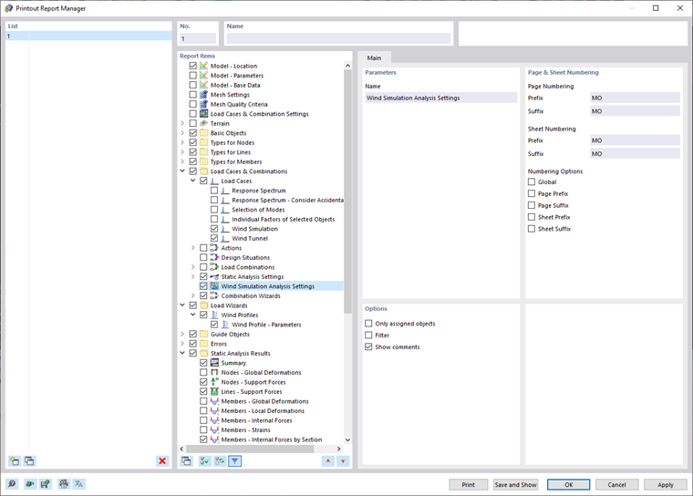
Es erscheint der Dialog 'Ausdruckprotokoll-Manager'.

Die Bereiche und Einstellungen dieses Dialogs sind im Kapitel Ausdruckprotokoll-Manager beschrieben Handbuch RFEM.

Windsimulationsanalyse & Windprofil-Einstellungen

Im Abschnitt "Protokollelemente" des Kapitels Ausdruckprotokoll-Manager können die Daten der Windsimulationsanalyse ausgewählt werden, die Teil der Dokumentation sein sollen. Um alle Windsimulationsanalyse-Einstellungen einzubeziehen, die Sie definiert haben, wählen Sie den Eintrag Windsimulationsanalyse-Einstellungen.

Um die Windprofile einzubeziehen, wählen Sie im Kapitel Ausdruckprotokoll-Manager in der Kategorie "Lastassistenten" die Option Windprofile.

Alle manuell bzw. nach Norm eingegebenen Windprofilparameter sind enthalten.

Drucken von Grafiken

Die grafischen Ergebnisse jedes Lastfalls vom Analyse-Typ "Windsimulation" können in das Ausdruckprotokoll eingebunden werden. Im Kapitel Grafiken des RFEM-Handbuchs werden die jeweiligen Druckmöglichkeiten ausführlich vorgestellt werden.

Übergeordnetes Kapitel