138x
005708
8.8.2024

Výstupní protokol

Tiskový protokol je k dispozici z hlavní nabídky Soubor , v navigátoru Data nebo pomocí příkazu Ikona nového tiskového protokolu v panelu nástrojů.

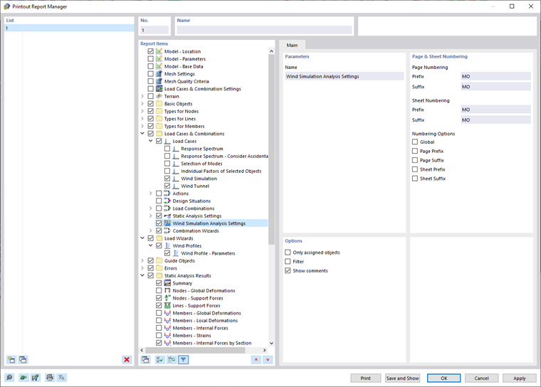
Otevře se dialog "Správce protokolů".

Jednotlivé sekce a nastavení tohoto dialogu popisujeme v kapitole Správce tiskových protokolů manuálu pro RFEM.

Nastavení analýzy simulace větru a profilu větru

V sekci Správce tiskových protokolů v sekci "Položky protokolu" můžete vybrat údaje pro analýzu simulace proudění větru, které mají být součástí dokumentace. Chcete-li zahrnout všechna definovaná nastavení analýzy pro simulaci větru, vyberte položku Nastavení analýzy pro simulaci větru.

Chcete-li zahrnout Profily větru, vyberte v kapitole Správce tiskových protokolů v kategorii "Generátory zatížení" možnost Profily větru.

Všechny parametry profilu větru zadané ručně nebo podle normy jsou zahrnuty.

Tisk grafiky

Grafické výsledky všech zatěžovacích stavů typu „Simulace větru“ je možné zahrnout do tiskového protokolu. Kapitola Grafiky manuálu k programu RFEM nabízí podrobné informace o možnostech tisku pro příslušné obrázky.

Nadřazená kapitola