750x
000329
2024-01-05

Documentation

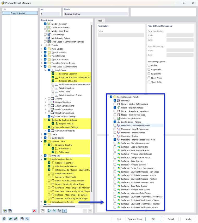
All add-ons for dynamic analysis are completely integrated in the user interface of RFEM or RSTAB. For documenting the input data and results, all functions of the "Printout Report" are available, as described in the chapter Printout Reports of the RFEM manual.

Tip

Determine whether you also need the surface and solid results in the document. These tables can quickly fill hundreds of pages! You can also use a graphic printout to graphically display the essential results (mode shapes, spectral analysis).

Modal Analysis

The following items can be printed in the printout report:

Response Spectrum Analysis

The following items can be printed in the printout report:

Time History Analysis

The following items can be printed in the printout report:

Pushover Analysis

The following items can be printed in the printout report: