773x
000329
2024-01-05

Dokumentacja

Wszystkie rozszerzenia do analizy dynamicznej są w pełni zintegrowane z interfejsem użytkownika programu RFEM lub RSTAB. W celu udokumentowania wprowadzonych danych i wyników można użyć wszystkich funkcji protokołu wydruku , zgodnie z opisem w rozdziale Protokoły wydruku instrukcji obsługi programu RFEM.

Wskazówka

Określ, czy w dokumencie mają być również wymagane wyniki powierzchni i brył. Takie tabele mogą szybko zapełnić setki stron! Wydruk graficzny umożliwia przedstawienie najważniejszych wyników (kształty drgań własnych, analiza spektralna) na [[000355 wydruku.

Analiza modalna

W raporcie można wydrukować następujące elementy:

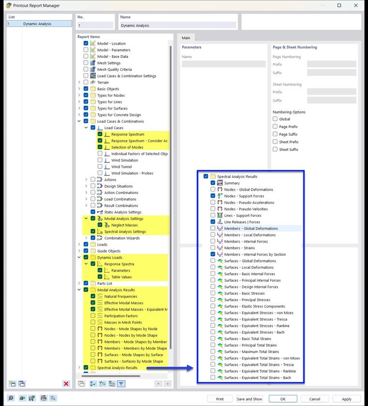
Analiza spektrum odpowiedzi

W raporcie można wydrukować następujące elementy:

Analiza historii czasowej

W raporcie można wydrukować następujące elementy:

Pushover

W raporcie można wydrukować następujące elementy: