750x
000329
2024-01-05

Documentazione

Tutti gli add-on per l'analisi dinamica sono completamente integrati nell'interfaccia utente di RFEM o RSTAB. Per documentare i dati di input e i risultati, è possibile utilizzare tutte le funzioni della relazione di calcolo come descritto nel capitolo Relazioni di calcolo del manuale di RFEM.

Suggerimento

Determina se hai bisogno anche di risultati di superfici e solidi nel documento. Queste tabelle possono riempire rapidamente centinaia di pagine! Utilizza la Stampa grafica per visualizzare graficamente i risultati essenziali (forme modali, analisi spettrale).

Analisi modale

Le seguenti voci possono essere stampate nella relazione di calcolo:

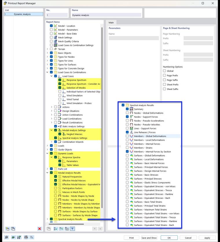
Analisi con spettro di risposta

Le seguenti voci possono essere stampate nella relazione di calcolo:

Analisi time history

Le seguenti voci possono essere stampate nella relazione di calcolo:

Analisi pushover

Le seguenti voci possono essere stampate nella relazione di calcolo: