Todos os módulos para análises dinâmicas estão completamente integrados na interface do utilizador do RFEM ou do RSTAB. Para documentar os dados de entrada e os resultados, pode utilizar todas as funções do relatório de impressão conforme descrito no Capítulo Relatórios de impressão do manual do RFEM.
Análise modal
Os seguintes itens podem ser impressos no relatório de impressão:
- {%>000359 Configuração da análise modal]]
- {%>002253 Resultados da análise modal]]
- {%>000349 Frequências naturais, massas modais efetivas, fatores de participação, massas em pontos da malha]]
- {%>002931 Resultados por nó]]
- {%>002424 Resultados por barra]]
- {%>002425 Resultados por superfície]]
- {%>002426 Resultados por sólido]]
Análise do espectro de respostas
Os seguintes itens podem ser impressos no relatório de impressão:
- {%>002683 Configuração da análise espectral]]
- {%>002 684 espectros de resposta atribuídos]]
- {%>002685 Seleção de modos]]
- Cargas dinâmicas
- {%>002687 Espectros de resposta - parâmetros, valores da tabela]]
- {%>002686 Acelerograma]]
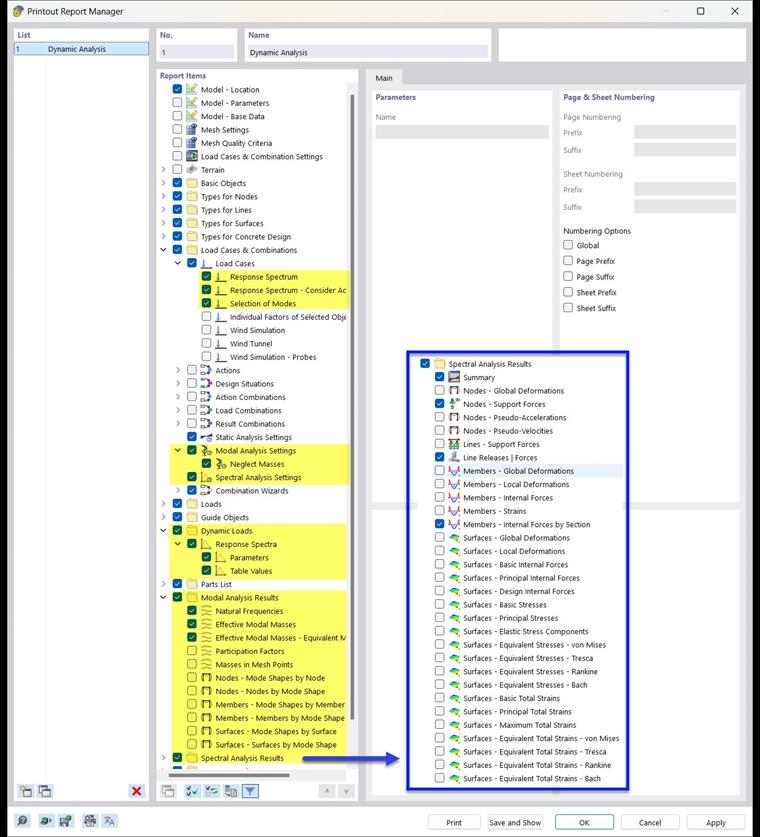
- {%>002918 Resultados da análise espectral]]
- {%>002919 Resumo]]
- {%>002931 Resultados por nó]]
- {%>002932 Resultados por linha]]
- {%>002933 Resultados por barra]]
- {%>002934 Resultados por superfície]]
- {%>002935 Resultados por sólido]]
Análise de histórico de tempo
Os seguintes itens podem ser impressos no relatório de impressão:
- {%>004101 Configuração da análise do histórico de tempo]]
- {%>004105 Cargas dinâmicas]]
- {%>004107 Diagramas de tempo]]
- {%>004106 Acelerograma]]
- {%>004109 Resultados da análise de histórico de tempo]]
- {%>004110 Resumo]]
- {%>004113 Diagramas de cálculo]]
- {%>004111 Resultados por nó]]
- {%>004112 Resultados por linha]]
- {%>004114 Resultados por barra]]
- {%>004115 Resultados por superfície]]
Análise pushover
Os seguintes itens podem ser impressos no relatório de impressão:
- {%>003907 Resultados da análise pushover]]
- {%>003950 Resumo]]
- Diagramas de convergência
- {%>003951 Diagramas de cálculo]]
- {%>003952 Resultados pushover | Método EC8 N2]]
- {%>003953 Carga lateral padronizada]]
- {%>003954 Resultados por nó]]
- {%>003955 Resultados por barra]]