761x
000329
05.01.2024

Documentation

Tous les modules complémentaires pour l’analyse dynamique sont entièrement intégrés dans l’interface graphique de RFEM ou RSTAB. Toutes les fonctions du rapport d’impression sont disponibles dans le chapitre Rapports d’impression du manuel de RFEM.

Astuce

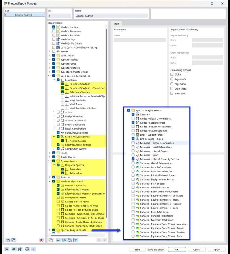
Déterminez si vous avez également besoin des résultats de surface et de solide dans le document. Ces tableaux peuvent rapidement remplir des centaines de pages ! Affichez graphiquement les résultats essentiels (modes propres, analyse spectrale) à l’aide de l’impression graphique.

Analyse modale

Les rubriques suivantes peuvent être imprimées dans le rapport d’impression :

Analyse du spectre de réponse

Les rubriques suivantes peuvent être imprimées dans le rapport d’impression :

Analyse de l’historique de temps

Les rubriques suivantes peuvent être imprimées dans le rapport d’impression :

Analyse pushover

Les rubriques suivantes peuvent être imprimées dans le rapport d’impression :