4617x
002954
14-11-2023

Situación de proyecto sísmica

Para el cálculo de la estructura frente a terremotos, puede superponer los resultados del análisis espectral en una Combinación de resultados sísmicos con los resultados de otros casos de carga.

Los resultados del análisis espectral se generan en dos pasos, cuyos parámetros se almacenan en la Configuración del análisis espectral:

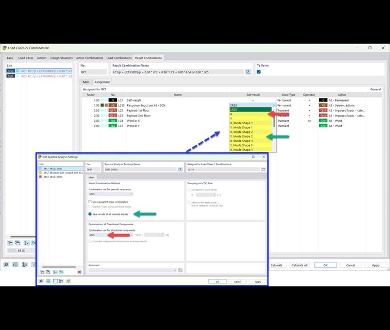
  1. Las respuestas modales se combinan según la 'Expresión de combinación seleccionada para respuestas periódicas' (consulte la imagen Selección de una expresión de combinación para respuestas periódicas ).
  2. Los resultados dependientes de la dirección se combinan según la especificación para la 'Combinación de componentes direccionales' (consulte la imagen Seleccionar expresión de combinación para componentes direccionales ).

Información

Los resultados del análisis espectral se generan para cada uno de los Casos de carga del análisis del espectro de respuesta (consulte la imagen Categoría de resultados 'Vista de conjunto' para el análisis espectral ).

Para utilizar los resultados del análisis espectral para el cálculo del modelo frente a terremotos, se deben combinar además basándose en una situación de proyecto accidental. Esta combinación se especifica, por ejemplo, en el apartado 6.4.3.4 de la Norma EN 1990 [1] de la siguiente manera:

Generar combinación de cálculo

El para combinaciones le ayuda en la tarea de asignar una o más combinaciones de cálculo para el análisis sísmico. Con estas combinaciones de resultados, puede aplicar los resultados de la envolvente o ciertos resultados parciales.

Envolvente

En la pestaña 'Datos básicos' del cuadro de diálogo 'Casos de carga y combinaciones', active el Asistente para combinaciones (si no está marcada) y las Combinaciones de resultados (consulte el capítulo Datos básicos del manual de RFEM).

Cree una situación de proyecto de tipo ELU (STR/GEO) - Terremoto (1) Asigne un asistente para combinaciones que cree Combinaciones de resultados (2). También puede usar el botón Nuevo para definir este asistente en la pestaña 'Situaciones de proyecto'.

Con estas especificaciones, el programa genera una o más combinaciones de resultados con las cargas sísmicas máximas que puede utilizar para el cálculo del modelo. En estas combinaciones, se tiene en cuenta la envolvente del análisis espectral.

Resultados parciales

En la pestaña 'Datos básicos' del cuadro de diálogo 'Casos de carga y combinaciones', active la opción Resultados parciales para las combinaciones de resultados.

Los resultados parciales disponibles dependen de cuál de las Configuraciones del análisis espectral se haya asignado al caso de carga del espectro de respuesta y para qué direcciones de excitación se haya especificado un Espectro de respuesta. Por ejemplo, si guarda los resultados de todas las deformadas del modo seleccionadas y combina las componentes direccionales según la regla SRSS, los siguientes resultados parciales estarán disponibles en la pestaña 'Combinaciones de resultados'.

De esta forma, puede controlar qué resultado parcial se incluye en la combinación de resultados del terremoto.

Información

Los nombres de los resultados parciales se explican en el capítulo Resultados parciales.

Si combina las componentes direccionales según la suma ponderada, estos resultados parciales están disponibles para su selección:


Referencias
Capítulo principal